BPA Low Energy Manual Datasheet by Teledyne LeCroy
I ‘ TELEDYNE LECHOY
‘~ Everywhereyoulook‘
"90‘th B PA low energy
ELLIE'I'OO'I'H“a PROTOCOL ANALYZER




I ‘ TELEDYNE LECHDY
I. Everywhereyoulook'
Frontline Technical Support Team
I ‘ TELEDVNE LECRDY
I. Everywhereyoulook‘
.lfl > antlme (umvrube Protocol Analyili System 12 11 56M ,
' Include in Illnaly ' Shave with 7 Burn New folder
ring A NE NE
shnp m Development Tools
wnlnads fl Bowman
cult Places 3 Mamtmrlce Tools
iogle Drive fit Capture Fil: Vuwer
ED Comprobe 802.11 mm Mlfihllk
«s _
itumnts
m nowmw
Select to open
Capture Methods
Note' You can also access this dialog by selecting Start > All Programs > Frontline
(Version #) > Frontline ComProbe Protocol Analysis System
sum um Lame "mm... X
w a: Warm New? Realm me camera" EPA sun mm:
0 Bluelaalh [lawn/law energy [EPA mm
B 5 Viilual Smiling
9 ms side
a lEEEHmSo
umlm lwical nPDllwliom lo mm combinedaluebulh mum and
law mew dale
Connected be as
Eieale Sharlcul when Run
Run Hap
Note: If you don‘t need to identify a capture method, then click the Run button to start the
analyzer.
1:] [male Shovtul when Hun
”gamma-mum. 2’s \
; a 8mm» w my 5mm awn an: Euanb: an w my had/w: m m mm:
0 ammmm ”LE" "4“"
museum Umdh mmmm.“‘mmammmwuaa
9 ns 5.1.
a mum
Lannzded Dwmes
m cm m 4m. may/mm"
WWI-sum: Tm WWYW Hum-ermmnapumw
Wash!“ .mm-vnuwS-defle) knead Manna
Fov Mdp Pym F1 mm Decoder (0 pps)
i$onaflfimlmuufim
Icantue status: .mActivflthuretosindeHe) MIA used‘thiizaunn: w. Host av. camel Evenlsm
System Settings
For Help Press F1
.cfa file.
Reframing on page 36
eeUnframing on page 36
Bluetooth low enegy Timeline window
PER Stats window
Notes window
File Locations dialog
Side Names dialog
Select a Stack dialog
Set Initial Decoder Parameters window
Set Subsequent Decoder Parameters dialog
dialog
Audio Expert System

TELEDYNE LECROY
Everywhereyoulook'
OED-0
Note: Frontline BPA LE supports Bluetooth low energy features through Bluetooth 4.2,
except optional extended packet length.
0 EPA Low Energy (immune
r4: v." WALWEnagy "up
Imam
Dance-MM Elk-mm BPAkmauwfln-Ih-
LE Device: MUM?» Tie v
LEE-um
Ufluw
Dmmmmhwm
ng Tum Kay PIN/condu-
Note: If one device changes its address and the other device does not, then select the
device address that does not change forthe LE Device Address field.
LE Eng-W
Long lmKey muons a»
Note: f you use Copy/Paste to insert the Long Term Key , ComProbe software will auto
correct (remove invalid white spaces) to correctly format the key
Click here to see how to capture data after completing the configuration.
omhmmm = :2 \
n. my: mummy, M,
u fie
_ LEM-Ime—
um mmw mwmnvm mm
mm M W m
mammal!” my mum
[maxim M W
[balm M W am;
my
mum mm)
\_ mm W «mm M»
ED M ED Addr Type Identity Resolving Kay (INK) Nickname
mnmnm Public TIIE
0 BPALowEnugydatasource A
rue View BPALowEnugy Help
mm: unmammu-umumm
Update Firmware on the EPA Low Energy datasource information Lab
fig: (thwram Fles (msfimmum Test System mFronthe Commute P'ohncol Analysis System 12 lamml
Status: Evrov uperhg DFU file
—
opium w-m Help
Ihmsafngs ,
l/OSdlings >
Symnsafings. Ame-nu
Dimes.
W ammmnmusmup
Sithlhns.
Pmcnl m.
\ 5: Initial Detodu rm.
sq Subsequmt Decodct humanism
\ ./ my m Mssing Bunting Hommion
Hmmw
veaxlmm
[AWWMMWIWN IPX ID no»
SdlniiallkcnduPuImde-s.
sawmmvm
fl lemmuisangommm
Insuceeow wmmw‘
mum-1| lulu | cum-a: BY law mm, mud Emu: 1
mmwmmmm
3.. human Hub Mm Du] Bland vaaTwa P/FBI cm. Emma
5n Mm. I mm a sum I
51 S‘aw 1 um n u I
m S‘av: 1 [Mn n um n R5 PalamNeg
mummmmmmmmhamm
mmm&.m5maamu l1mlmmfin(mblml
mom-«mm
Tanr‘ak thgu
Mm n. Save rmuwaan
nmunu
DmenLv Savm “Whale: Fm mm mm m:
rmnum
annneZ
anflneS
H mm:
rmnums
Note: By default the decoder decodes only the header fields of the frame.
\Avmrlmlmwlnroouulw \usa IIPX ITCP Imp]
Smhfimflmfim
Deondealyhheada’fiddldlhesxfiamhddi
(’1 mamm(mm.mmtmmmmmwm
SBCfr-ne‘nddd
*y—rmnmmy—y—y—y—Wmmn m w
mm..~mm._.mwwmaWM-mw
%
M E
Mu:
may. urn-sagas)
mm
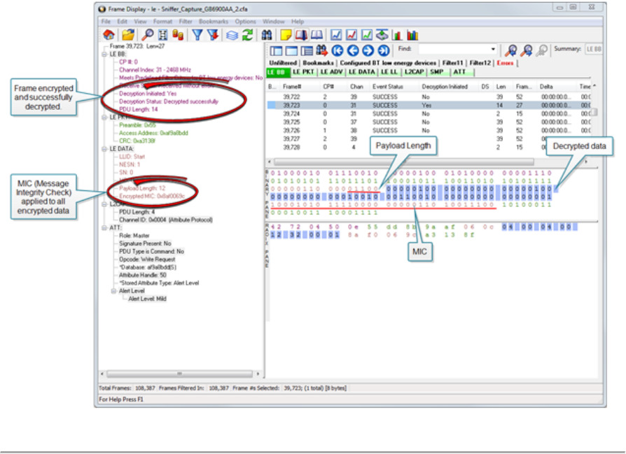
Frame 37: [Slave] Len-27
Basebam‘t
E LZCAP
H ole. Slave
Adciess: 1
PDU Length, 14
Channel ID: DxUDdD [SDP]
E S D P
Wmhdmmmdmmmmhhkmemmmv
DrlfluSawsd:.wfl|Cle.MfimflV-Idm35nmLlfll’ismryhngTaMluw
OnlhaMaium.vthDW.M¢wfl.deaaSuluZ.LmiloamSMP
mnuanam.maom.mmn.mrism—Rawbaa—
"us .5 m: Summary Pan:
cm mu m Cipbollfl
Sm Selenium.
Ga In...
Shunt mm 51:: cur-u.
9m rum-up Curr-m
9w- new. Com-m.
Add New mm. pup)
Remove New Column
Chang: Coll-nu om: map)
More Dian}! (Ah-ms
Add Bookmark...
ham“
Prank |2
fil—I—fi‘y—I—l—I—‘mmmxmmm m 1w w
mmhmmwdmu—n‘unnmwmm‘qi
a»— El
hwwuum
r—wm
\_/M
hkmzmkn—gm-‘kmflaummnmkm‘munkMW “WM-fl
on Eage 1
ms is the Summary Pane
Copy 5am a: GM
Sm sums”...
Go roe.
« i sow Flume Sn Column
9m 1m“; Cal-nu
« i m M Column
M Na:- cm...“ (my)
Remove New Column
cm, mun... om (lap)
m new Coll-ms
m mm"
5pm.
mm: mm mm.
Provide nrcoma his...
Sn mm"... Dxmh puma.
9m Hum P-ns v
S‘hh—vmmhm ‘
my may i
mnmwmmmi wznmmnmmrwnwt
Not ' f the capture has no user defined overrides, then the system displays a dialog
stating that no user defined overrides exist.
q.‘ TELEDVNE LECRDY
Everywhereyoulook'
mugé 5
Indoor Path Loss (in dB) = 40 + 35Logm (range, in meters)
Note: Capture is not available in Viewer mode.
Note: For the Dashboard, when you capture 10 series of files, the window displays
the data from the beginning of the first capture, even when a new file in the series is
created. This is because the Dashboard is a "Session Monitor', which means that
even if you capture to a series of files, the data from the first file is always
displayed. The display does not refresh when a new capture file in a series is
created.
Syste m Setti n g5
Tmnslevring Pdee|s .
(went Picka I’vansfer sums:
Human Pedals an rum“: \
Cumbe 802.11 [6120] 21,034
a
m 5m [2720]
Yutal 21,097
mac-pun hssmd In m.- “ Dada: burn-don m. meu Hldwuakhak
my“ bemdewded, m ”
Note: If a Bluetooth device does not support Extended Inquiry Response, (he tab
displays Received Signal Strength Indication (RSSI)data, which is less extensive
than EIR data.
Sded a Dmal 5M
mammlam
,mmom,
mziimc
mum
hm,
Whflmmrmmmfimimm
wmuWMumm
mmuausevahmmm
g mmmmnm
rmm 5M9: m rm in
am». mm Tran-whim Mam
Creating and Removing a Custom Slack
on page 35
Reframing on gage 36
Wmmmnymmmmmhm
me1m0mm
a W m: Remove 5mm nun Fvum u:
EE-
Note: If you do not save your custom stack, it does appear in the predefined list, but
applies to the frames in the current session. However, it is discarded at the end of the
session.
Note: You cannot reframe from the Capture File Viewer .
Unframing on page 36
Reframingon Rage 36

Decoder Pane
mom a...“
fi—hh-uu-f-I—u-
MUN. Haw}
Binary Pane
Summary Pane
Protocol Tabs
Navlgaflon a. Search Tools
«nun-no
MYV‘SEM IEILJHZH J
[Halli-@000 "“
a n...
M9MU56-I-qu Ddlhfi Ian-VHIWDLIII—IWIQAJ
:' | I hill-Imam“
mw‘sru“nl’i“"" “Hm-“II
mm“ k run! M- mm on MILK-1 IS! I) ran-
mm...
M”. w a. . mm
mm m a... ! am
. ,
rm?" . ‘
“3“» m a: . and“
mu m- u. . mm
mm. .9. I... ‘ .1...
WWW-..“ an a... ‘ m
mun—own. w u.- ‘ am .
mm...“ ‘ ,
g M \—-—'
u... annual nuanvun when“ nuunw union) annex-u uuunuu nnnuax enounon
m... Hananann nuanunu uenonono wannabe uamnn 111mm uaxunnn “mm mum 3
an...» immune nan-nu seamen mm” uanenann unawnn aabnnan aanauau uncle:
9...»... mm" aanam aauune nan-mu aaunxe annnnx unread nexnnax “new:
, WM». emem mm: «mm mm
m. 3:. mo mum mo mum
u... M m. mm mm
a... n a: u « n u u u u :1 w
moan-I nunnwn “mam.
wwmnmnnhaan-nn: n n u 3! 2| u u n w n n
«mum aeuuu wnxouo «um:
«mom c me mmn M7) new
a .u r: u :7 on :3 oe u on w u a:
nnNuuuununuu»j
um. Inuununnvu
u N n u n u u n u u n u u u n u u 31! n n u u u u
:7 :- a! n u n u is u u n u a: u n u n 3: n n n u u 3‘
:5 n :1 u "an 32:: 35:1 nuuuuuunuusouu
n a: when" '
i; i1 ii 331? “ ‘
Character Pane
Radlx Pane
Evenl Pane
Summam Pane
here
Decode Pane
Radix Pane
logical data bfles
Binary Pane
Characker Pane
Evenk Pane
EDDII‘QO
_..._..|.. ,
l-‘n—Huhfi.
Summary Bane
”0&1;
ii =4: E ‘ofifil
Summary pane
Summary Bane
Tne foHowing icons aH change how the panes are arranged on the Frame
Drsplay. Addrtional layouts are hsted in me Vrew menu.
Summary:
I Summa'y=
ISummary. WW0 - BasebandwilhAuta-tmerse
Note: If the flames are sorted in other than ascending flame number order, the order of the
frames in the buffer is the sorted order. Therefore the last flame in the buffer may not have
the last flame number.
Search/Find dialog.
as m MEN mm F‘tev Elnkvaks (mm: Wndcw Feb
H PM ‘7‘! 82 ll IDILJ ”EEID
Emmmeooo “W 2‘ fiflfl
Search/Find
Decode Pane
[in Mint .
‘ Note: The text box is disabled during a live capture.
OMS' ll-
aanmmrui
$71“!th I
Tutal Franesfl ES. Pram Fteled In: \ 259‘ Frametssdected: ‘ 201; (1
Sarah for "Antanna: Tnn' mulxs' '“Found‘”
ul'lE
Note: When you create a filter in one Frame Display, that filter does not automatically
appear in the other Frame Display. You must use the Hide/Reveal feature to display a
filter created in one Frame Display in another.
Note: When you have multiple Frame Display windows open and you are capturing data,
you may receive an error message declaring that "Filtering cannot be done while receiving
data this fast." If this occurs, you may have to stop filtering until the data is captured.
9 pm my» I. (mm mm ms) mxmdrmrmw
(inlm
“my.
Mum
I I. (mafia: M munimrmjmynjlmdz
2 mmmmm.
3 emwma-
: cmmommsd.
Bytgfxpnn
meflsfvflnhmhl‘xfidflhfl:
arm-s
454mm
E]-
Pane
owns
agfiw x . x, y—xxwxm p
Maddie
D'er-xv
xz
*rmam-x
lost;
I mudum
an...“
mm.
xxxsxa.
Kvkmuu
mm.
gamnlmrmvd
xx. in ram m Hop
m mun ax axx (lluxtdrnl (Kn-K:
can“: Elk
xxxxx uh 'anlluxed'
1,255 m.“ (mama
"k , xmaxxxxa shrunk)
Ina-K Mnxxflmmm mm,
naps!
xxnixxarmxiaxxxmimvcxs-
1.71512“; s 23.9“”. mun xx 122 an xs a. as xx x9 I: xx xx 7x 56 xx ch «7 9n n
mmma s 23.9mm mxx xx .x as xs a. as xx x9 I: xx xx 7x 56 xx ch «7 9n n
anislma s 2“st me: xx :23 an xs a. as xx x9 I: xx xx 7x 56 xx ch «7 9n n
mmma s 23.961“: mun xx 122 an xs a. as xx x9 I: xx xx 7x 56 xx ch «7 9n n
snis/ma s 23.965D66 mxx xx .x as xs a. as xx x9 I: xx xx 7x 56 xx ch «7 9n n
6.71512“; s 23.96“” me: xx 127 an xs a. as xx x9 I: xx xx 7x 56 xx ch «7 9n n V
x .x x r
Decode
Go To “
a "new mummy:
m ... m m n. ........ w. w... m,
0 I‘PE'I V‘NQZ‘I In)»: HIE-5L1.-
Jflmmm A IDEIOOOO m V ‘5; Wm «m
h...“ M... yum—unmfluum‘
127*“ “mm Imam-mm:ln—nmnmfl-nrmmlmuuvnVH-‘Il
mummummn ”WWW-V" I‘m-“M
"m. "m"-.. , mu- umu—fl
my”.

lv/ EpidAlands
Hid: 'LZCAP" layuh All Prams
Provide AVDTP «.15..
Logical Bfie Diselay
Colors
Physical v5. Logical Byte Display
Colors
Physical vs.
ow
mz>1 x-u):
Imfln>x>:ol
m2"! nmun>a>=n
color
This is the Radix Pane
Copy Seludion to Cl'pboard
Select Emil Flam:
Change Tat Hgllign Color-
Hminal
Decinfl
Odd
This is the Character Pane
Copy Sdgclion m Cipboanl
sum Ernie Flam:
Change Test My” Calm...
ASOI
74mm
Encmc
Baudot
Physical vs. Logical Byte Display
Colors
< .="" e="" ii]:="" o="" this="" is="" the="" event="" pane="" r="" cow="" sdzdion="" h:="" cl'pboald="" sded="" ernie="" flam:="" change="" in="" ago-59m="" calm.="" d'splayai="" events="" mz="">1
Physical vs. Logical Byte Display
Colors
change the default colors
W hiya Colo! Sew
Layev 1: Lays! a:
Law 2' qu 1U-
Layer 3. Layev 11.
Layev 4: Layer 12:
Law 5: Lave: 13:
Layer 1; Layev 14
Layev 7: Layer 15:
Lays! a: Lays! 15:
5a mmm
E cummwnn wnmm»
mm. ‘ 1mm
2mm
am Kath hm mammal v
AVETP .
ran .
Emman‘i/Relvflme . thPv-‘em . Ewmew
5mm." E
BE WWWMW mm
mung HEX-2mg
mama”
Saheleachlvame mlmvmge v
m m 2344
Enmdzumfl‘mmbm: bylwng n m: Mm
mm, and hpedemma‘ mm m slam":
m. nmvbev w» my
mm] _[ cm H Ha, 1
~—
Quick Filtering and Hiding Protocols
multigle Frame Disglax windows
Hide/Reveal
Quick Filtering
Quick Filtering
Condition —
where the protocol ‘v,
Select each lrame
i iiieie tip:— HDhjiZU‘
with the conversation
in the vange
with the size
[
NOT
lililzli
i
5
E
Mien ] AND)...
wheie the piotocol maxim AND
Save Name d Condition
Name This Condition:
User Defined Conditions:
l FilteiU
Filter: Include each Frame was the protucul Data exists
Note: The OK button on the Set Condition dialog box is unavailable (grayed out) until the
condition selections are complete.
Note: The OK button is unavailable (grayed out) until the condition selections are
complete.
Delete
Hide
Show/Hide
Mme
Use! Defined Enndmans
ASEH 3
Mam
raw
FM
FM
raw
Puma
Ra‘s S‘ave
scu W Suvvmsd
Phi
W
F: miafmkumm'ummmhmt
El
Quick Filter
N amed Filters
Filters
ASCII 3
¥ Filterl
_ Filter2
Filter7
Role: Slave
: 5 ED link: Supported
: Filter3
Note: When you have multiple Frame Display windows with a display filter or filters, those
filter do not automatically appear in other Frame Display windows. You must use the
Hide/Show dialog to display a filter created in one Frame Display in different Frame
Display window.
aym
Note: When a display filter is applied, a description of the filter appears to the right of the
toolbar in the Frame Display windows.
Set Condition “
[E] [:3 mmlywive Condition: FillerB
whole (:1 Ewhde
[ NOT Condition ] AND/DR
where the protocol "B aseband" field ”LT_AD D H " ls E qum AND
E]
E]
J
< delete="" selecled="" condtion="" note:="" when="" a="" display="" filter="" is="" applied,="" a="" description="" of="" the="" filter="" appears="" to="" the="" right="" of="" the="" toolbar="" in="" the="" frame="" display="" windows.="" wei="">
imam-um ”mmw-u um-umvas
mam
m
[E
Note: Connection Filters are not persistent across sessions.
o rm.“ mmrnfimmmm
Egg
m. m m rum LN. Rn Bunkmalk Oplizm mm Hg.)
.K . a; a ,
0ifi03 ”m” p‘flMDDILJ‘ 51H
Mam [MaslevlLeniES A W m, “m" . . “mm
DZ" why nooemm mm»
saubam Packelsldm an = “PM "5--
; amend Hide/Sim mm filters ”5' mmml
HemevLemAh n Rm“ “PM may"
HemevVeman 3 M w Rn nnR r n r mam .
:"r‘M n man an m 7 Cannxfnm Flier t Clak All I M m m 5532 SS“
5:;"3523 [217nm em Blmnmh Iouamlgy link . I) n] 5532553
mack nxum‘mcu “55 3 W 5532 57“
Paazxsxam EH: Eum HI] 5955 8“ DEED W 5532 SSH
mjw .39 5,657 56 EIflEIEI D W 5532 592
rvpg 2m em as unnnnnn ma/zmamaaazsau
PavhadDa‘a Rate 3 Mhux me n unnnnnn ma/zma m 55327nv
9 km D'sphercifileSlmm-udn Elm
m. {Jul Vina Fumul rm fihu
Buuhnalk Oplmm Mm Hclp
03‘
rymsm w
a m.
Baxehand
a Baxehand
Heads ngm u
(Ink » All
“mom \memlgy
.ma pncunmumms Smi-Scn‘
,MWM
Headansm 3 a
m 6
mama P1
was
Assam Add [RE am
Ham Dena
v
Twreslamv
ma/zmamas 32 ssv
o ham: 5.5555, 7555.55555mmm
gag
m m m .5. mm Wm M, 55.,
o 3 El "WEI wwgmmwmm
: Ingmmooemw
5 555553
55525555 5555535555; 5555555555 mum 55.55.51
6 555555555 553555.555 55555555555555.5555} Stu/55m 5
555555. 5555 55
HeidaVawm} 9 5555555 55 555533555 5555 5555555 r5555
5,553 5/
W555 555555 552555 pm 5,555 55
Cary klx‘innmclipboa/d 5‘55 ‘7
5,555 55
32154 [nave Flam: 5,557 55
./ [wand Node P5555 5,555 55
5,553 5/
05555.55: 5" Mada 5,575 55
5/ Expand Ml Nudes 5,575 253
5 7
05555.45." 555. > c5315 2 MI 5
355555555 by :Mlqy 2 link 5
5.55155 mp 55.515
5555555555..“ 55253.. Dianna:
m: "(5 p.555:
5555 55mm Yam 5
—’7
55555
5555555
5555555
5555555
5555555
5555555
5555555
5555555
5555555
5555555
5555555
5555555
ESLlI
' fl}? 9““
55553555»
5/53/2555 555532 5555
5/53/2555 555532 555
5/53/2555 555532 5755
5/5 3/2555 5555 32 555
5/53/2555 555532 532
5/53/2555 555532 535
5/53/2555 555532 7555
5/53/2555 555532 755
5/53/2555 555532 7555
5/53/2555 555532 7555
5/53/2555 555532 7555
5/53/2555 555532 725
a rman ASEIl Hex Fram Della rmiamp :
m
Thls .5 the Summary Pane
Copy sum tn Clipbolul
5m Selenium.
Go “1..
¢ Show Flame 5:: Column
1 Shaw rings-“y Comm.
J Show Dds Column
Add New Cotumn (Help)
Remove New (olumn
Change WM Order (Help)
Rustin Def-uh Comm
Md mum.
Ewen»
cm m: r on r AI
comm-m m. m: 4 mm In may > m >
leide um muss.
Sn Suhsgquan M rum.
sianiddm Pans .
Note: The system currently limits the numberofframe displays to 5. This limit includes
any Frame Displays opened using Duplicate View a from the Toolbar (see Working
with Multigle Frame Disglays on age 47)
9mmWmustn‘tUmrumtsugusmmmfizm ‘= E K ‘
W, W, W W, m, WWW WWW WW WW,
0 EU” I. Y‘l SEMI IDILA‘ EEK! OnglnalDakaSeI-no protocoltabs
a?“ ’lma c'ioowm 'mflMSML-l
WWW. u _Evmu[
WWW,” .1 ‘urulLiAm/‘Linnn‘LEulmP‘SIr ‘m ‘nn‘
mu
firsfljhffifln 9 Fv-mlkdq m7». nJWWWAWWWmL wrunm my}; , Man's-mm mind. Era g
Wmmmm‘ a, m w. m a... m cm: W m
5L1.
gmm‘k‘fillm‘ 0 m9 IMY‘I $2M Imp
Mia-1W hm W9 A r, r n.
mpg“ Inca «PW-«.00 m WRRQWMW
WWWWWWWWW; mam—1;; 153'" F ltered Data Set - note protocol tabs
mum's my W‘—
F “W mam :7 2mm x m. mm W Fum n... hm ~
EWCA‘EZESLWW ""‘”‘“‘"‘”"“‘"WW‘W —IIIII—E
MWWWW §$j;:$‘;f‘"‘m“m 2 W mnnmu mmmwm
W,,,.W.W.m WSWWW, 3 W WWW.) WWW“
WWW m h . W WWW.) WWWWWW
49mm m5: "‘ 3’ 5 W mnnmu vzvzmsmlnmm
mum ' mm“... s an mnnmu ‘m/zmsmumssu
WWW, WWWHM 7 W WWW.) WWWWW
WWW, (WWW, , W WWW.) WWWWWS
WWW, ,W s W WWW.) WWWWWW
“km-‘9'!” PDUVWADVJND m as mnnmu ‘m/zmsmumm
:Anamm‘ mum-Annmdyp-mmm , u m mnnmu vyvzmsmlnmsm
mlmm WWW“, W W WWW.) WWWWWW
WWW-mm H W WWW.) WWWWWJ
Wynn W W WWW.) WWWWWW
'ADE‘W" ‘5 as mnnmu ‘m/zmsmumm‘
W9“ ‘5 a mnnmu szmsmlnmmm
Fgggnw w W mnnmu mmmwm
W, W W WWW.) WWWWWW
“Whammy“ w W mnnmu ‘m/zmsmlnmmn
WWW, W W WWW.) WWWWWW
W.“ W W WWW.) WWWWWW
WWWW 22 W WWW.) WWWWW
WW, W W WWW.) vyvzmsmlnmm
WWWWWWW W W WWW.) WWWWWW
WWWWW W W WWW.) WWWWW
WMWWMWW , W W WWW.) WWW”,
WWW. W W WWW, WWW,“
WWWWW W W WWW, WWWWWWW
WWW ~ W W WWW, WWWWWM
my.“ my mam“: Em] mum mm
u a.“ DEM-y , mAnufirHunW.
fikmmmnmmommmdep
a r ,
03‘PM‘Y‘MQpflIflqu fill.
mm W33
m .
gm, IDEIEEIMI3000\
m, In...“
E 'WWWWW ammmlmr \Flflnnecuunmflaluzxuulhms|lZEAHAMrmnaau|sDr lunmm 1
Davy 5‘»an m mum: “MC-W” '"M
E r maumrmmvl
5"“ al‘ mmmwmm ‘ ' Huh-l
4 Walkman:
5 mm Asm m, M um mm» A
E mlavsemvrms ‘ 53 mmmzsmasw U
./ “mum ; 23 mum mmmzmsasnxnn
23 nnunmn mu/zmzasasasnxnn
WWW file! ' Chm ' 2: an un mu mu/zmz 3 54 59 sum
, “mummy, > 23 nnunmn mu/Znuzsasasnxnn
Suawkmapmm” mm ,‘ A" a: mnnnn7 mmmzaasaansm
22 nnunmn mu/zmzzsdsxsnsan
WNW"! s 33 nnunmn mmmzwsxamsx
s 33 nnunm‘ mmmzmsxsms
ffflfd’jhm ' l m 33 nnnnmn mn/zmzzsasxazsss
grumghwhrvnnumzurrmm: ‘w ‘= >1< m:="" m="" m="" mm="" m="" 3mm="" um;="" mm,="" m="" oipii="" y‘sznimu="" i$l1i0="" £33m“:="" .dengooq="" “"="" '="" 3,?meva="" mm="" aammmmmmmnmmhmx="" "mm="" m,="" uml="" hus="" emmy-nun?="" \mnmmum»ms\ilmlnmms‘umrumrnanqu‘snfi="" lnazxmp="" 1="" ,w‘="" ‘="" 7h="" ‘="" h="" nmnmmdlnml="" 977="" m‘="" a"mmrmmmflm="" “"‘l‘mll‘ml="" _,_m_="" mwm="" m="" \="" mammalian!"="" mm="" film="" inn-l="" chum”,="" um..m.,mn-mm...,mum="" -="" b="" n="" _="" ‘m="" m="" v...="" «mm="" m,="" mm="" up...="" wm="" m,="" \oflfi'l="" y‘igzl‘i-eiilj‘!="" eli.="" hm="" www="" deer‘dooq="" n...="" .="" my:="" n="" a="" d="" m»="" l="" _wu="" imq=""> an immmmwmm ' uni-4
F x mm m m pm a... mm -
, vssn m9 mum mmzmzmmma ‘
| FiMeIB |
{IA-a rm"; .u um; um
mm Tn Nu m ank u Hm: Nmad may:
mummwmzm mummmdm
mummwwmm mummmmmm
"AVDVP Hnuz
Usm w Snupmbd
mm
mm: S‘aw
[mm m m away M
mm Mum and mm
Fllar‘gximmnrlyhm: humantheummmnammmnhwxmemnham:
um mm. W mum Wm M dm‘wng m w m.
N amsd Flats
E] Fume
E] Fillzn
E] Filtzlz
[15m Iin - Supported
[1 Rule: Slave
DCnnligued BT law enevgy devi:
D Exclude NULL: and PULL:
aym
I Errol: [
Note: When you have multiple Frame Display windows open and you are capturing data,
you may receive an error message declaring that "Filtering cannot be done while receiving
data this fast." If this occurs, you may have to stop filtering until the data is captured.
Mllummlwemmfimlme k smwmmmwm z E z
ram ~ m
0000 'a *lt- M119—
Avmvmrmm “ M flvcr'mz
Assam m,
AveiuPavlnaflmmwm a
van» mum”: I WSW
”mammary _ m fivwww 5 Wm flamm-
mmw. 7:. ,imew: D WW,” u unughlhoyvl
l sammyymnmngwm n n . m I Miami :1 lnwwlls
“imam,
”m m rummage 5 WM :1 5mm
wmw-i-v m i ‘ . mm" as WWW
mmamqmm
I": ii, if
mummy
i
a
1‘
3‘
mum
For Help m n
Show Devxce Address Rows
Show Radxo Rows
Single Segment Zoom
Multiple Segment Zoom


luau-«mm 09m
End-1mm ucncam
“"9”" a mum
E L." {all} n m” ‘5
- nan mm. C] W
Um“ ER mm
Average Packet Thoughput
559 I1 54 EitsJSel:
1 Second Packet Ihmut
5,720 Bits/SEE
Wh = peak = 559,164
Note: 1-second throughput behaves differently than average throughput. In particular,
while average throughput can be very large with only a couple of packets (since it‘s
dividing small packet or payload size by small time), 1-second throughput can be very
small since it divides by an entire one second.
w:
Average and Average and 1 Second Packet Throughpu
Average and Average and 1 Second Payload Throughgut
AVEBEE Paylflsd WWW“ Avalage Payluad Thluugw
5H lids ml:
l 5&2an Psylusd Thmughvm 1 Sam Paylaad lmvglwz
LEI nus um Mala
wm=pn=lm madam
Wllh MIC ml selecled
payload .s 1360 bllslsec
wnn MIC selecled
payload .s 1340 bllslsec
Flaws lzan Len=28
Em
5W
ka3 mam
Wm thlvul
I: mm m:
. and
mm leul
. Al Dun:
w Smw RummAvua]:
In [a
LE as m Dual
3 LE P” LE as l LE m
Pleavlhle Ma 7
Acme/dam axsusssszl B Fm,
ER: nxllcnsa
Ei LE DATA "272
LLlL Slat "273
NW n m
SN l ma
MU u ‘27:; Frans IZW ems
palealwll la m / Emmet, me W LE
Enclwle:Payhad[laAa uxlauamsems ms /
Enewple: Ml: UanchkS‘
Paylmd l hagmcmcd oceaac a llwalmflvcl)
35"“ unaluru LEADVILEDA'A‘LELL‘LW‘SIP‘
Fveambb 0x55 —
Access/waves: uxansssazw s new Freq .Emwad Mum; Mn?
3 ngiummsa ‘27! nxeuzsame \ EncryptedMlC
’ MD a“ ‘272 DxSle‘Srcd columusaddedln
NESN n ‘27: meSummaryPane.
5N ‘ ‘27:
ML 0 ‘27s umauza
Pa Dad LGgm V3 V275 UXSCESUW'
Emwean :dDaL: [IASZJSLMnE V277
‘27:;
E w w» m w 279 uxabazmz
\\ wzan UxaficMam
A \— 31
Use yoummusemarzgms :3
fiemmmesunmamee 8‘
Emmmmmgyhmdwr'k suiflrLan-eflmm \c: e1 )1: \
W mm. Mm NM» w"
000 " {- 9‘ 4' :; QJL
Awwmnmm
mush-w- ‘ w 1
mmwarmm
41m mwmm
lumm
.31 ac x m m , mmmmm m mm,
"115.17 W W 3 mm: D M "
‘s-cmanuaammwm - Baum
manna-mm
rm. nmn mum-aw mm— mum;
mum Mmmvnsamsmm
my
mm , mm mmmmmzAmflw-A [wwwawx/JND m :1 m :7
Hammad Dams
M um“
m w Rumngmuag-
“mum-.7 mmunuuz-mm-m Wmu‘ cmnrumlm
rwwmn
fimlme m... nmm ,
sea a n “manna Seams,“ Enddwnerlhmefimv
l'lmliim Rm
llmoilno Rm
llmellne Ram )
Ema-mus Hummus mmmmw mum
llmellne Rmrl
l'lmliim Rm
llmoilno Rows >
Enddupln 5.9m.) hqgmmgdugmcl he‘uw
rumin- Rom
umeune Rm
Emeline Rm
1mm Emma nmmn
Radio
Addr
SelededPadm:57.120 MvapezADVJD TIMMHD'E
Sampson: 30,957 Aanype:SCAN_REQ mummy: 311412013121.
‘ 527 us 326 us
2 _ j
15-1 us 150 MS
Add!
nun-arm
9 mm hemmv‘m‘mrermjynkmwm
m: mm mm mm ma
0900‘ ‘A M‘- fink
Amen-PMVW awmwm WWW mmwmuuuw.
‘ Summon mm
““- Asm» WM; MAN”
I // .4:sz- Mismm—lruny—Snusr
/ mm Immunvlnmmm
A 337‘ ‘3“ as.
m M‘wnm mm,“ b. m-‘wmnn v.
a“ nwms ‘ MSW R-uvdwlmnnm
synchmmzedwm m m L-mm as
\ mm mm mm Mmm mam
mm m mumzm WM hmvw—Smusrpm u m
ofiflfinY‘leZM‘V '\ filam-
tzfimw Inca comm ~mxwmvlw
[v32 ,4 layman,“ hwnmfiww" m1
(“Magnum “my; Aw‘IEDA \Liu‘lmnsup my \
mmwmmmmm.“
Mann-.7." x
Emumwmmm s m. than M. m mm m m w m m
”Km“. m w Il-mzmzmz 3, 52 m...
“WWW“ :22 :2: :‘mi: 3 3::
”35”“ m M mm M wmrzrzrzvz v2 27 nnn
755.5
2: m "s
Nilkcrsluwedloulld
«remnant
mamm
pnillwilmlkrmilhs
Hammad:
125m;
Add!
Note: The raw timestamp value is the number of 100-nanosecond intervals since (he
beginning of January 1, 1601. This is standard Windows time.
Mv Type ADV_ND Tmm:3l141201312:14:19.272227 PM Dumtinn: 376 us Channel‘ 39 - 2480 MHz
_|Se|eded Packet 1.751
_S:I:m Plums 1.751 711753 Glnzl‘lsus Tlnestnlm Deu 352 us Sum 9601::
52: us 32»: us
Haw PM L
Discontinuities
low energy Timeline Legends
De Qickion
Show HwiuAvelage
J
m nmmummm ‘0
I
nun-u “milllljmflmmlm
line, acket 0 acket o
acket 0
Packet
Zoom In
Zoom Out
Zoom In Tool
Zoom Out Tool
Selection Tool
Isl-sud)
11.25ms(1)9)
Ctrl‘ Plus
ChloMinus
33.75 ms (1x27)
115 ms (1x100)
1375 MS (1163))
18755 M500)
3.755 (1m)
75 ms (615 msflneinlavlls (3112))
22.5 ms (1315 msflneimuvlls (618))
N ms (72 1.5 mstime intelvals (1216»
52.5 ms (162 15 ms tin: intervals (1819))
50 ms (21!! 1.5 mslim: imnvals (24112))
562.5 ms (450 1.5 ms tin: intuvals (11115))
310 ms (M8125 mslim: intnvals m8»
1.1025 s (882 1.25 mslime intuvals (42:21))
1M 5 (1152 1.25 mslim: imavals (48:24))
1.8225 s (1158 1.25 mslim: imavals (SleD)
2255 (1M125 Illslim: inuvals m»
2.725 s (2173 15 mslime imuvils (6683))
32‘s (159215 mstim: imals (7m)
3M55 W215 mstim: intelvals (7389))
1.41 s (3528 15 "Kim: inelvals Will»
5.065 s (4050 1.5 mstime intelvals (90145))
Timelineview Markers per
displayed segment
25 ms I
11.5 ms (119)
33.75 Ills (1)127)
15 ms (111“!)
4375 Ills W)
1.875 5 (1:13”)
3.75 5 (1mm)
Timelineview Numberof
displayed segments
75 ms(61.25ms|imeinuvals Is
225 mstllllSmsfimi-tuvalsm)
90ms(721.25ms|ineimavfls(lbfi))
2025 ms (1621.25 "minim-whom»
Mmmlbmsfincimavalsalxlzn
5625 ms (‘50 1.5 Ills time inelvals (311115))
310 ms (648 15 "Ethic imavds (5118))
1.105 s (382 15 msflne imavils (‘55))
1M 5 (1152 1.5 msflne imavlls (M4))
1825 s (14531.5 msflneimuvlls (54:27))
25 s m15 msflneimuvlls (6013)»
2.725 5 (2173 1.5 mstinc imavils (66:33))
32‘ s (592 1.5 msline imavils (7215))
3305 s (1112 1.5 mstine imavils (78139))
£41 5 (3528 1.25 msftn: imals (841.2»
50625 5 (4050 1.25 ms tine imavfls (90:65))
, RAMP
“a... m... lama] Mm,
1., mm M
Coexistence \fiew - Capture—2015-12-02_104121.da
File Format Zoom Navugate Spectrum Help
{ulnua
Imsssos
on page 98
on page 98
on page 98
on page 106
on page 100
on page 100
on page 100
on age 100
on gage 108
Note: Right-clicking anywhere in the Coexismnce View window will open the Zoom
menu in a pop-up.
hefi
he»
on Ege 107
he K
on page 107
he *
on Ege 107
he ‘
on page 107
hefl
Note: Navigate menu selections are context sensitive. For example, If the first packet is
selected, the Next Packet and the Last Packet selections are active, but the Previous
Packet selection is inactive.
GOOQMI IDMI I} {- I'MHI 4| I} I’llfiaQHEpl
Fackels‘ @All 0 Selecled OViewpavl
Throughput
0 Packet
® Payload
0 Bath
Throughgut grouE
Throughput group
Included gackets
Packets: OAII 0 Selected OViewpavl
LE Devices
© Configured
0 All
LE Devices
Packets: GA" 0 Selected OViewpavl
Packets: OAII ®Selecled OViewpoll
Packet: OAII OSelected ©Viewpull
Packels' OAI ® Selected OViewporl
v—z— .u
\vaml mmm
m" 7 Imusmmwmw
, so: H mm Clue-c ham “mm”
‘\ LE mow raw-w
LEP m M
sun-e ‘ m3“. ’
, a.» M - 1L w
IIF M ‘
”,2“me sump-yum
1'an
Throughput group
A\ 1' \ _A
2.880 bilsls [Packet Throughpul - Classic]
Ell Count 288
Duva|ion. 100 m >‘
Classic Packet: in Packet Hange15.435 ~ 15,437 \
Data Point 1 2
1\
Relocating Too‘ Tips
Zooming
a
‘Q
..
fl
.
r
Ovellapping Dots:
Classic Bluaooth (lop)
Eluetoolh law enegy (middle)
802,11 (bollom)
Overlapplng Dots.
Cursor placed on Vlsilble
bonom am to display 802.11
packainlolmalion,
u»! .
[330.559 Hus (507.11 Packet Throughput)
(3,120 hits I 3.192 ms)
802.11 Packets in Overall Packel Range 16.785 ~ 16,787
Data Point 85
_ ngllclick lo zoom to data palm
‘VOINU‘J 3 '
Zooming
loomed Throughput ‘
scrollbars
TmI-rgauvwoofum
Inhnowyu m-pm an
bpu'ml vlph
1m Vauhllmnnmn
umumomwy ‘
valflvllm-nu C n ,
mpg-“mu lndnltnvlmlnm hen-
Interval:
Hide Zn
1 msec
1U msecs
1 IJIJ msecs
1 sec
2 secs
usurp—1 u
TumeHnes Zoomed
Throughgut Gragh
02.11 Tx: DU‘Uc:29*85:13:31
302.11 Tx Address
302.11 Tx Address
Each ”2.“ packet with this source address is considered a TX packet and is shown Nth a
punk border.
All source MAC addresses that have been seen dirhg this session are listed here. Also Isted
is the last source MAC address that was set here in the previous session. If that address has
not yet been seen in this session, it is shuwn 'n parentheses
302.11 Tx Address
302.11 TX Address
DD:DE:29:85:f3:31
FED 2mm
Bid Picket
Click on any bold enlvy above to enable navigation
u -... E‘,.-.E!.A.....
E. .
EL _
Selection Box
Attribuie (Elad Packei)
Master/TX (Master)
Technology (Classic Elluetooth)
Packet Categovy orType (AOL)
FED ammn
Bad Packet
Click on any bold enlvy above to enable navigation
mummy-bu
ShowlhdnTypq
« mums-hype
mammal
« MNHEPmeWth>3l5nK
1555mm
'15.457 DM’I
.5351 mm
Packs 15.457 [cumin] - om
3/17/5711 m n :13 mm AM [Ben'minu Tinzslawl
an mm m Al masnsa AM [Ending 1mm)
Dumm 2m us
Rah Mm.
Channel 36 2433 MHz
Ebck: mnnaasm
Packet sum cm: Elm [-01
FLEIW Eu
1m. um
LTJDDR' a
mu? Hm I30
Lagmal Lmk ID LEAP mu a. nu haunt-liar:
SEUN 1
ARDN' n
Puma Luv». a [53x a 17 bylzs max]
chwm by Emma»: um No
Emma: msnzuzm
m camsmmM :7 Smfiu Cam": GWAA 2::
n m zaam Navigate Hglp
smpka Number
smpkatyp:
smpkammyp:
Hungkeflm
m, rm: kaa m wm mam a am as
ham Am ma: kael Caum Flam 0,000 In 20,000 [May 3: sum)
Us: All kaets luv 1:.ngan Indicators
Us: 35:45: kaets luv 1:.ngan Indicators
Us: Wampum kaets luv 1:.ngan Indicators
3:: 30211 Tn Mam
« 3m kael maugnpm
3m Payload maugnpm
3m Bmh kael and Payload maugnpm
3m 5 an: Tlmrlin:
« 3m u an: Tlmrlin:
3m Ruth 5 an: and u an: Tlmrlim
5m 1mm wm Haw: u! Had kams (Ma max)
3m [m Enugy kaets Flam Canngmd Daka om,
Em All [m Enugy ankets
|a.9: maugnpm Glaph
« 3m Dms in maugnpm Glaph [Dms Rma: (mam: Data Pains)
5m Zoom Tmuugnpm Graph
a
A « 3m Tmhlps m Uppum Calm! at Sam
I» am gummy mm. ‘5'”) , LLIB: Culfinu-fian/Emply
alumna 12 a 54 mm PM fieunnma fimeslamv) {I upmrmmugd.
3mm“: u u 54 mm m Enung I'Imaflamp)
mum an“: 7
Rule Sue!
6,, g | 1 5 L1 I
Channzl Index «a , 2m MHz
Mm; mama Fmercnlena'm arm energy dame: m smmmmmzsws.‘
Em sum Received mm :nnrs
FDU Lena": 2
LEDAYAiAccenMnmss umamaa cm a my mum mmmumn uLuD Emmy MD MES" ISN ‘
g mmmmm We , Smugvjammefisfiva] a.
m. m We", w,
@090 $2; $9 @q; ©<::>:>
El
Facke‘sG/M seemed mm: Smwznnm
ERNIE
El
mum rm. m9: «- much!
"mm. ”mm. a .
“5°“ ‘7'“ a 515m
Throughgut Gragh
<15 411="" 802."="" 5="" eh!="" an»="" channe‘t="" mlh="" a="" base="" yams="" a="" 5="" eh:="" and="" fixing:="" a!="" eiher="" 2n="" n="" 40="" mhz="" me="" thawn="" have.="" due="" |n="" space="" \‘mmaims,="" sachdaamd‘="" mam="" mm="" fixed="" mm="" mm="" d="" harm="" wand="" lalowe="" lo="" a:="" dam="" hum="" nlhe!="" m:="" as="" i:="" dun:="" win="" 24="" eh1="" chamls="" [th="" it»="" excamm="" nr="" anzm="" channel="" 141="" 22.2mm.»="" n.="" mm,="" m-zmwx="" 2:722:24»="" 21.2mm="" w-quwx="" m-uawx="" in-zmwz="" vii-202mhz="" 2.2mm="" ‘2-zahmnk="" 2242mm="" 32-20mm="" a-ztswux="" ibztiiwr="" 724174sz="" mm="" ‘2="" 24mm:="" 2="" 222m:="" n="" 2a3s="">4m 53 25st 2 245qu 72 2mm
‘5-24mm 25-2A27w2 22.2mm w-zmwx 56-2-57on ss-zmwz 22.2mm
wignsw; 1:2A2wm nlmm nimswx wiztmux nimmw 7522wa
‘8 242mm: 2 law: as 244mm 2mm 52 21mm: 2 2mm 7: 22mm
Vmmum-nuwannammmmudummam‘
mum...”tu
Muenmzmnw rumma-zMum-unam-wmnwmmumnw mmmww
mmmmuwimebaumanm mwwnmwwwm»
2.2mm mmm “443wa v9.2.«m 24-24mm 22 2mm 34-247mm
2.1mm u-msw: $.22;st m-quwx 15-245mm “-225.24.” 36-20st
"mm: ‘2 mwm ‘ mm; 22 215mm: 2 241mm: 22 «mm: B 22mm
w:mmum:V-uaut‘nmmmryuumwmm
mmam
mmmm.am.m_g.».. .ummmsumn ".me E-mwnm-nunmm Wm“
Whamhummemmmumm We:nnzMmemmwnmuannu
Imamwz 2:.mm2w mmwm a 2225215222242 \m-nannwu WSAEuw-Jman‘
2.225222%: (umumvwx‘ «2922“wa 9444121an \mnumzwxl \USAEmA-n-rd
2. «‘onqu (cumaxzmwu ”42me 1n-2u521mwx Mammm ‘mmmm
"mum: (“.mww Warm-Hum n Hmzlwwx hmmzw 22922»,wa
5.2222“:qu (cumaxzmwu ”42me 12-252mwx 22....“222224242 \Emnpndavml
2252mm 22."..22222124222 mzmwm u mumw, 2...2.2mm ‘2“me
7-2121 222W: (22MM2W «2922“wa mummm ‘mnm‘m mm
VM-wmh/mmnwar-M‘amuhnahummnmanmmn
mammwanzummmuum mmmmmnmhmqmm mm
15>
15.625 ms (vel) 1.21m. (lbs)
Note: This topic applies only to Classic Bluetooth.
lawlmmg—M
. A4,
how . .. y... ”.2.
a u- u. manna
W it
p...
m
5 w.-
. : . m
n.
m...
[mu
9..
w-u
°cwmwma§fiswrm
a v... m w mu... nu,
(2....an am
Clm
5m
.H
Cbgflnmfle
lap-M1
awwmw
mmmnnaumvm
mm. mm
Dumb-lump.”
0 am:
m swans Mamas Help
CHE
fovfldpl’vssfl
mnmwmw
ommw
an...
aMMs—m-a
(balm-m.
as
a.
mo
Mam
Unfilamtw
mm a:
1 (\mwm
mmwmw
Sdsd
Whnuodemscefl:
WWW
.mmnmkflfisspurnn
m Vvlw m was Mum us.
i'i l H§4\%\E
om...
mumnmm
mam wbmvaax wywwmmum
m mks
1 Ckkmsflnw
animal
z Gizknnc
msaeuemspemm
km”,
w...
mMmmm-wmm
w, W mm mm m
::\_n¢::> :nJVwOOs
law—Ma. 6mm.
”mm "mm
M...“ mm"...
.mwom. .m»...
.MW um
. Innmorlw»
'1: WMWW
ARR”- EIEDGQII ifiafi
Mumsculaun-vwhumuus-mmw‘nl my mm.» mm.
mm m
ms ummm :u u anmnm »
M ' " Wan-"Mun- “mm“
mm». Wm, MM.
:1...— nan-am: “W"
chmm mm“ {M .u 0pm:
Wm
um "ms-am
mu 11.5'nlsa4wiu
w: "msmm
[Maw—u. nuns.
"sum an.
mm"
mm."
mu n ma My.
mx u-mmm.
mu “mummy omoazxmm , ~
mmmun
AAASL
000
Click hereto learn more about this option.
Class: amt LE Tabs
m" n mm Chssn
.m LE widens are
avaiahte
“'"V‘" 3' ,IW,LWEWV14W¥fl
RFCOMM Mgnaling own-cl (:lcalcd
m- lumuum
m. n-Amuuwl
Frame D 2'“!
In ammo mm an mm-
H mm mm :4 “an
LIILIInlm-uluanl
In. mun-nu by lbw. 250 ”In. 1m:
"My.“ cmsumm-Iy h-w:¢5umnnry as m Izw sup mm as Avnw ”mm“ 9
Ill1,!lll
s I LMFLMRW‘
Iamu m I mpg-“Jug“
mm s I LMFJnxmzl
man s I LIIFLpiduI: _m:
quI I s I Lug-"mm Sum 'luufll
I0!,IIII u I mpg-mm:
mun s I LMFJdcknzlJll:
Iumn u I LMP_I-IuI|I l msMMqu
nus: s I Ulluwml
mun u I LMPJtmeSCDJIVILIu nemm 5:0 mm
nus: s I Lulu-mun
mum u I magnum
mun u I mun-um n.
mm: s I wthmu
mm: s I lMPJnMJeu Sum III-"I
nun u I lull-mama
: ,.
may...“ m.
Hun-III Hut-El? K
mu”.- msumuy Nun-M sum-y as DIP sz snP VWI‘VWU an:
is u mum I nrcuwym ‘-
I: II unnnznnncnz I mummy-.1:
I: s I mam-«gm:
m s I arcnuuLm
:1 u lllz‘lzbflldk I snowy“ aux
M s I urcnw m
m u nnnnnnurnr I mp .Im um. n-n
Mllayuu culsmn-Iy lawn-mm an In“? uwrsnu nicwu us ngwrgvnwssgm“ I ~
In.) I
5 mp (we. I
mm M I Lott-ungainly“
nun s I my m. I
I x I
sml u I ml: mm
an .. cmsmn-ry umm Summx an mp um sup Meow ur AVDTF Amslgnxllnn 4 .
Iv: n Iv i
rut-viii: w
mum. mISumm-w No-rullsummvy 53 L14“ um sow mow ur mum mmsxwunwg
3”:th I
gum-rm
Whhfi-fll‘lflfw
mmfimuvm
Sunpum mumlnu In um». um mum
fiflfipp—HEOGQflWfiWéé‘
prop
11p
@GEWW0095EE
sum layu and mung:
Pvrxoui lm k‘t‘P
Mama mauve
Note: If you select All Layers in Step 1, the Protocol Layers drop-down list is
active. If you select any of the other single protocols, the Protocol Layers drop-
down is grayed out.
Selerl layer and mesuge
Prutnmt Lays!
AVDIP Slundlnfl
an em
HF
I 12c»
mp
RFCOMM
so? 5M5
)p wcoum OEEX BIP VFTP
oarx connection In: m: mp [Bugle Imaglng Image Push]
prnlile uenled
5 mm ‘7< n="" n="" ‘="" mm'mmrm="" e]="" search="" "i="" i="">
Selecl layer
5e|ect layer: AZDP
Selectlayer
Select layer:
tut-P
C
DI LMP c
FTS4BT
9%
$6lfl-flfi MEI-n K4 >un Irv:
Message Seguence Chart
é$flfink MEI |K< rm:-="" fiflfifl="" page="" e="" 015="">
M‘DH
Scl‘v,
- n z u 4 u . v - .
n n u n u n u n n
megahertz [MHz] for the channel if the option
is chosen in the Additional Statistics section.
exganded chart on
the uEEer right
Viewport
u 0......“ I
Packet
Error Rate - ScroH Bar on gage 132
PER Stats Channe‘
main channels chart
exganded chart
Hm
Scroll Bar
9,
Scroll Bar
Scroll Bar
I values for channels in the main Chan
Scroll Bar
values for channels in the main chart
Scroll Bar
Viewpon. um um- um
as.“
a
UV flu Mm . Mm . mm x (mm V g ‘4) m N 9
gym. Mum. v a
mun-mu A “in: mmm
J Mm
a pm, anmmnm ”mm
8 Wm
I ‘fl‘w-
1 mm
5 mu. m
an gun-um mm
».- ~u Mum-m) V 4
Rem wwwmwnwm\smlm
5mm: :3”th 7‘
‘ Mm, Sm XE]
09
wk;
Frame DisEIaZ
Frame Display
III.
oEvunD'qivy-Honuxh El
:1 B
m: Edn Wm Format Bookmarks 0M Window Help
EvenlNumhal u‘ 1‘ 2‘ a‘fi 5‘ s‘j 8‘ 5‘1n 11‘12‘ ISME .
4321 S‘ave
nouns-n: II n nut-51s cabana an n ll Mags.
‘3]? It 46 56 C0 23 S‘ave
a: n6 23 ab». on no 01 n- Mama
L163 Db 9d 5 as on as on u- S‘ave
Mafia
was S‘ave
a mucozansaseoo 01 07 11 I n 2150 Masts
was S‘ave D
an: ohsascoo 1:15.01 l- n usumzaob Mwu
mm :2 :7 sa {0 2: 0b 9a S‘m '
Eva:4,naf4,mfrun: m) snrznu magnum
Sun: ASCII Mu a: 0d Buy an:
M 11 39 .7 MIMI“
mmpmfl CamuredBymehfomwhon ‘
aufiafi hmlmmnflz‘ m
Sum
Suml's MD
Sum 2': mp
LHD [XOR]
xun n can.)
CHM 84w
CRE-DCIYT
CHC-DZITva
EREHDLE
omwm‘mw
Ne Em! View anut Bonkmivu 0mm": Window He‘p
mm 'I‘flMM'EIm-v/A
Mafia
mmmmgmnmmtm Muhammmmu
Rah Ddh Sn: 01c mm am
mm: mzwzmsnm m a w
on page 139
.000
I0d0
RS
Display minibus in Binay
Display numbus in om:
Displly nlllllbas in Duinal
\ J Display numbfls in "maria:
lnusuh
unimaginndpmnu...“
Sank.
Sumanblcmmmllxl
m
7i pspmoimmm
7 DsnliyOnh/Chamcn
Disnbyfidsslmm
7i kabyallEvemlM-zmufiun
lam
change
my. "WNW...”
Display numbers?" Oml
pkpbynimmnmm.
7i DWMMMMW

<~>®1
Sgt Tillleslamp Fonnat..
Change ”I: Font SIZE".
Choose CRC Method...
Change Font Sim
~>
Data/Mam human 5mm;
UD-n Flam All-i Emma"
sou/25m Dvmm
wile sum. an
My Mom Film
- Elna Sleien We
D EnnvulALm and u law in Lnsav FEM
Evsu Remy: cnnvalsd
D Add slim: vackzl:
Ema-2!
Note: This does not work for SCO/eSCO.
Note: This option is for SCO/eSCO only.
Note: This option is for SCO/eSCO only.
Note: This option is for SCO/eSCO only.
>4me mw.-~_u.—a_.._.~—.
mm nu m In)" w.” mvuwupn, ‘ mmr
m
rhcwmnsnvm-«um-a "-va nr-su-m-
Iguana-mum mcwmusW-a-m.
mush-rung
nos-womb“
MoDPFanthu-a
Mama-mailman
no a... sum «ma A
n; c moan—u- ma Sewa¢WssklwWa wmwwwmmwmw . um
ta an anus-m m
MM” ‘-
I TEIEDYNE LECRD!
Everywhereyoulook
P E]
n
Note: The tabs displayed on the Find dialog depend on the product you are mnning and the
content of the capture file you are viewing.
om y...‘ n- ero; swzm‘ Ian-k}
@swras-wom Dlwmun "‘3“
3i; manu-
Osmraut-m
Osman-c: I»
OSI-diFaM an.
Owns-mum
OSn-chfaflim
05m Fa run Ealefl
Own: Mum-Inn...
Sdnfimhm
Gummy-wanna.”
OSo-chmvmm
Elm
loot
(musqudqmmm) _
nun out: molt 01cm:
—unr-muu— —Nnmn-v- 9‘35
run-Mush
f} l mu Duplay
.3. ls2 Ali] aflfi
mfl— h
DYE V
0E
v
:mnmuduzsmm)
m D‘- alcm': cncnc:
«armour ~unn-n-p— 9:3
Fan-hm"
Note: Side Restriction is available for pattern and error searching.
Note: The tabs displayed on the Find dialog depend on the product you are anning and the
content of the capture file you are viewing.
Dm‘ man 1... rEoYur SpeadEvu-i: ammr
pm
v
m, Hmmmm Durham rm
smvauum m
mummy:
7m.m..amma
Tnmu7u\mwwm\
Decode PM Yin Golo swim: sou he now ’
van-n
v
Em N-vdmukl U'W'w'
Bmv‘n-w
WWII“:
unmasivbfimn-ahn-yfi
lomflfia\pfivmdum\
Smfln'nflm
Osmmmmmm
Osman-nan [2101!
most
M
on page 146
Note: The tabs displayed on the Find dialog depend on the product you are running and the
content of the capture file you are viewing.
Note: Month and Year are not available if you select Relative.
Note: When you select Absolu'e as Search for, Go To is available. When you
select Relative as Search for, Move Fomard or Move Backwardis available.
Note: The tabs displayed on the Find dialog depend on the product you are running and
the content of the capture file you are viewing.
Event Numbering
Note: The tabs displayed on the Find dialog depend on the product you are running
and the content of the capture file you are viewing.
List of all Event Symbols on gage 139
P E]
on
Note: The tabs displayed on the Find dialog depend on the product you are running and the
content of the capture file you are viewing.
am PM v... Ea'n Spa-0mm 5w W
Sudflue'vmm
137-":de Ocular-animus.
QM memmd
Curtain-0“!” Qua-um
wmdbu
Exam
Emz
Elea
gym:
Clxck here to learn more about the Breakout Box and Pins 1 - 4.
,0 El
an
Note: The tabs displayed on the Find dialog depend on the product you are running and the
content of the capture file you are viewing.
o WVBDASM
Decade \ pane," | Me | sum spama‘gvmq sum Wm,“
52m rm event wheve
3'! an: m we a» m: changzd
r \ Dre m Mme ar these Downed
an: m we a» mm W a»
, W m: many
5 assumes the stale
M Resewem
, data augn
1
[ ' 'ng
Sme Resmchan
fizavch mm vzgavd m
6 fizavch m‘y mm :‘dzx
a Save
E Mm,
gnu-Imma-
Decode Palmn TIM GnTn SpedalEvenk Elm
Search In mm where
v“ Elna at more at these changad
mix may
scrim: if: till:
un Dll Dan'lEare
Hmwm G r‘ t‘ Smefiemidim
,7‘ Search wtlhwullagad to
data origin
{9‘ Saudi mtv WM Side:
B Slave
D Mama
bookmarks
‘ hnzx H)ani-["ml|-v
[CVIVentDisplay] '
Select unoffset 2
Note: The raw timestamp value is the number of 100-nanosecond inteNaIs since the
beginning of January 1, 1601. This is standard Windows time.
I run-I can-a E-ovm no no no Sam no up in
I u
2 we
> z x m
n 54
DD 00’00 DU 00
21 n -_ oo 15
oo 45 oo oo 47
create modifl
.cfa file.
Find
move
.cfa file.
na-
mmmu
wanna:
(mum
in...» "
Imam" 25‘
mmmuzs
ups/mums.
urn/2171011251
locate and
ark m
.cfa file.
ark m
0 Inn] than! made “mum 0‘ ('la
Dumb PM In. En'n Spun-(Em: Em: 9w
Funnel] sum] Imamnizosvszsmm
Wort ; ”m ‘J“‘FJI um
TELEDVNE LECROY
Everywhereyoulook‘
Click here to see those settings.
Click here to see how to
capture data to disk.
Click
here to learn more about selecting Save options from System Settings.
J0 @[
EVEE
mmmxmu .mp3.“
mmmmmw Irwin-Jun
[In
Ont-n-
“ (gm
0:.» (9m
:1“-
A: ifiim“ a
mu- vlhdulvflnh
II'IHI
(Bookmarks
Confirming
Capture File lCFA) Changes
Notes bookmarks
save the file
Protoco‘ Stack
Reframe
DOS timestam 95
DOS txmestamps
htt /www.fa s.or rfcs/rfc1761.htm\.
Merlm Fi‘es
System Settings
Techmcal Support
Fi‘e Formatfor
mm: Dupldy 1mm
memmmmmwmw
Vv-chdv Dev-150mm
Elsa-m Quomm
x Oll'vw
Oswww
mm mp
, 302w 5w
@sw auzux
A20?
AMP MW
w.
Fvune am
Emit“.
Nut Bmmmmumuan
Macadam Hlbloflh
”(E
Fume Dlxplly Print Preview
valde nmmahnn In HD1111 data mm the cunml‘y xe‘eclzdlfllzv lab
Inchnde Deni 59mm
may Nu defied: seclnn
D but. Byte: AI m"
Sdnmd layer: an»
Flams Huge
SIM Aapluxm
A“ SIP
Sammy. SW?
5th
new; We Hui Th- sum»: may
Nola vaem'mawm: may allecl meme any way
badmvwnd is Furled See He‘v Va! W9
About Event splax
Note: In order to prevent a Print crash, you cannot select All if there are more than
100,000 events in the capture buffer.
Note: See "Configure the Print File Range in the Event Display Print Dialog" above for
an explanation of these selections
rm“ Display mm
{Vailuwe
OM
@s-ham
not BMMWMMM"
g.mamamna SuNIblnmh
"E
mu mphynpn
Harlem: fiWsevsznlhe\Dud
Note: The raw timestamp value is me number of 100-nanosecond intervals sxnce the
begxnning of January 1, 1601. Thxs is standard Wxndows Mme.
, “mm m. Mmum "Mummemww m ;m m .m m.
mlvw/zmznzomasmw W rm 6» 29m 0 u o o.
mmmmmmw mm m m m, n u n n
mulw/zmznzomasmw W m m 29m 0 u o o.
mum/mummmm mm. m s" m... ,. 152 WWW.
mlvw/zmznzomasmw W m 5311 29m 70 112 no 111mm:
mmmummmm mm. as m m... ,. 1.. mmm
mmmmmmw mm m m m, n u a mu-
.aummummwmm m m m... n n u ml
mmmmmmw mm m w m, u 7. u m
mlvw/mznzomasmw W m as 29m no 11- 200W.
mmmmmmw mm m as m, .n m mm
w1m21zmmasmvm W 642 W 29m no 11- 200W.
mmmnummwm mm. m 5.. m... .1 H. mm.
TELEDYNE LECROY
r
Systun Smfings
Baum Mode: Single we
Bearing Captuie File
anD Fiie
File Size ['n K]. 31979
Restart Capturing After Saving an
M W
Max
“Y
Eilanup
‘ mmWMIw-mm.
El
Start “E
Program Start ”2 Ogtions
Advanced
Advanced System Options
System Settings
Startup options
Advanuni mi ‘uwwm
Advanced system options
Note: This option is currently disabled.
File Twas Location
My Capbue Flas C:\U sevs\P|bIc\Documents\Fronthe Test qu'xnenfiMy Capture Files\
My Cunfiguau’ons C:\U sers\Pw£c\Ducuments\Fvunthe Test Equ'pmawWy Conliguralions\
My Decade‘s l3:\L| sevs\P|bIc\Documsnt:\anlhe Test qu'xnenfiMy Decodevs\
My Log File: C:\U sevs\P|b§c\Documenls\Fronlhe Test EWWy Log Files\
Mv Methods C:\L| sers\F‘ubIc\Dnc mentflmehe Test Eabmel'flMv Melhudfl
4
www
SideNames
Default N ames Ewen! N ames
Slave
Master
tore Timestamps [T his item takes eflect iimedately]
Capture Options
Stuage Resolution: 050 Miuueeoonds [high reunion] V
Note 1: To apply iesolutian changes. you must vestat the pmgiam.
Note 2' Finei vesolution: increase the captue llle size
Click Help in! male inlurmatiun un how timtanps died
system peiloimanee.
Display El ptions
Display Flaw Timestamp Value
[J Display Relative Timestamps
Numbet DI digits to display to 47
the right of the decimal point: -
Note: The raw timestamp value is the number of 100-nanosecond intervals since the
beginning of January 1, 1601. This is standard Windows time.
Store Tlmestamps [T hrs Ilem lakes elfect Immedlalely]
Capture Options
Storage Flesolutio
. U 50 Mrcroseconds [Mr resolutron]
Note 1: To apply resolution changes, you must reslart the program.
Note 2: Finer resolution: Increase the capture lrle srze.
Note: If you change the resolution, you need to exit the analyzer and restart in
order for the change to take effect.
System Settings
ayp
Note: The options in this section affect only how the timestamps are displayed on the
screen, not how the timestamps are recorded in the capture file.
ayp
File Header
Packet Record
Number 1
Packet Record
Number 2
Packet Record
Number N
Identification
Pullem
Version
Number = 1
Detalink Type
Timescamping Options
Original Length
Included Langih
Packet Flags
Cumulllive Drops
Timesmmp Microseconds
Packet Dam

10 x1 :2 :3 ll 15 6 x7 :8
NUL SON SI'X ETX EDT E ACK BEL 35
I YN CAN
SP l ‘ '
3
D I 3
A C
7
G
W
HEX lETI'ERS FIGURES
on RANK BLANK
0| E 3
In
.-
FIGLRES FIGURES
M
X I
V
10 ll l2 '3 I? IA :8 :0 ID IE 1F
NUL SON 57X ETX VT FF CR SO SI
CC CUI
ACK L
SYN CUB D04

http://fte.cDm/support/suppurtrequestaspx
tech_5uppurt@fte.cum
fle.com/supgurt/wde px
TELEDYNE LECROY
d 5MP
coon, Puma Rim
ID CM: Kwomy
ans an. Inn nus human-awn del- «1 mm
a man
ammo: 3mm
mm mm Pvuhechon v.5
MmEMWKEJ/Sm IS nus:
a Inn-In Ks; own-mm
[Ids] mm madman: UK lowed wzmv nan-u
IM Inn-m ma mm. IRK unwed w u «an
Sm lnlflm ml mm: CSFIK
a Rumor-1a Kw owwm
(may Responds! mandamus: UK lolnmedb/EDdefimd
1M amide! ml dalvbulelRK Vulwaed mum
sm Rainer-1m anal mm: ESRK
TK { 6 numeric digits, Input = Keyboard
6 random digits, Input : Display
:3 SMP.
Coda Paiing Confirm
Carlin Value: Madc334940947o€edfilee§339¢9£
a 5M?
Coda Pait‘ng Cerf-m
Confirm Value‘ NW! 33% 25me
lmllalor
5w "mum-m-
Responder
EJ
sm ”mum..."
sw P.lrll‘{~nfllm(Mumflrm|
mu mm.nm.mumnm|
mm
5mm
BLELL'
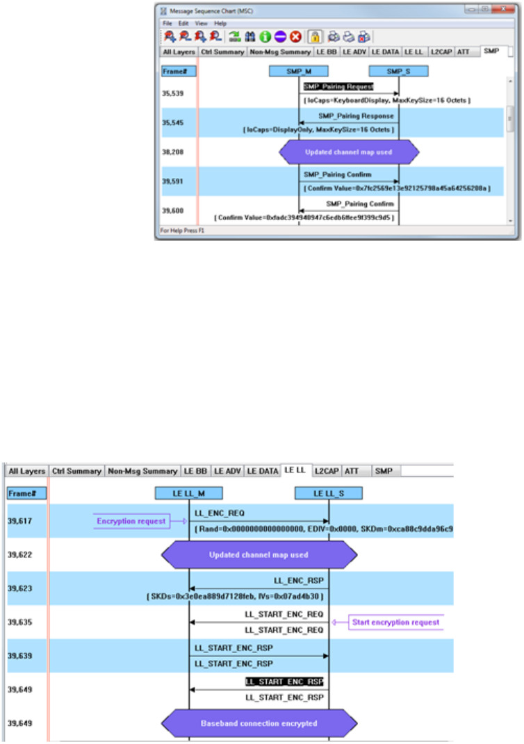
MP”: LL_ENC_RED
Rm vectov [fir-GI WIMIESIM
Encrypted M [EDM 0%
MM WWW [SKDmt Manama;
Mm mm Veda [1mG W
E! LE LL:
mum LL_ENC_RSP
Slave W k9; idem [SKDsl WIT/mg
Slave mm Vestal thk M47023
Note: The following discussion uses the ComProbe BPA 600 in low energy capture mode
to illustrate how to identify the encryption process and to view decrypted data. However
any of the ComProbe devices (BPA 500, BPA low energy) that are low energy capable will
accomplish the same objectives, although the datasource setup will be slightly different
for each device.
Min-E- mm. IVAWW
“2m laminar...“ M... 9.9”...5W
MW WNW H
be”... “m...
WM-mV-MM
WM-Iinmam
wow—ya
LEE-spin
ButhnIgT-nm
Wham“:
Dunn-Huh
31 LE om
a L1»
in sup
WP-mlw-I n..— M
”9"“ W 3:: i :nru : (ammo 3::m
nun-nu unlmmmu—n
a may: I.“ 5.56 2 rush-w- z mmmn malaise
mu “m m “I man I nun-.1- as mm): mm mm
wgmmhlsm mm 2 P-nm- : mun-m mnsm m
a mm“. m I 7mm as mum-m mum marl
:mm—ummw—mwwmnm 3m 2 Inn-n.» s mmmn mm vs-
Iaqumummra-dx‘y-u— m s rm»:- to mom: mama“
swung-manners m s min-u: u mmmn mnsuzuzw
a awn-woman. an" s mum to mama mason-3.42
Em I—wn-Mhl-umumwiw-II-I ans 5 mm to Imam amounts
Ih/ nmumIKu—uwn-«u— mm M Ibwfl-u w manna unnsuzmu
5w!“ Mum-sax am u Iu-Iwm- 7| mmmn mmnzmn
mu m swim- to mmmu manual
s 9'
Catt-rum-
Cal-Wu Mann-MW
95-0
“Emu—m
m. wanna-almana-
s m;
mammuqxfl
Macaw-am
Emlmtmnm
I—mwnmm
I‘Mmmm
E H?
an:
I?"
Efi
ifififi
"an
2
xxzmmm
iiii ii
5mg Efi
a...“
raw—u
V-u Ina-I
hunk-aunt
hutch-
mule-1h.
Imam
5’" III—u
1mm"
lemma.
5.7-: Ina—u,
I
as
s
wwwu
mun
mam
mm:
mm
wanna
mmmn
manna»
minim .
ammo"
manna
mm
m «ww
mum“
mam
(minim
mama"
mmumz
mmm
mmmn
mmm
mmm
minimum.“
LLumeLJMP Ila
um
LLSIAELEMLIEII
u.smv_:»q_nsv
”JURVJNLW
n Human-I mm: .m
an"; :uoeo nae»
MW”
[no—I IT!
—
Iran-qulml
”mm-.m—
Imam-«mutual
F
m
m
n:—
An-
nu-
may."
mu
mu
run
nu:
ma
umlu—qlm—ylu-Iumlumn uu wlm In
IE! IE
3mm [Wm mum—mama
:1.“ch
[um-mama“ m-umu-I
uguujucfia ;—( Sun nun-u rut-II
ugumjlcjto
mung-gnu-
ILIYWJICJI'
-_
mums-nun?
.I—Uv-h- 'r-__
, gun
nua—n—u—
on—u—no
n—am u-a
a u-
on
mun: an.
n...
s—umuw
O IMH'IW‘IOEM Igfll‘lflflfl‘hl
lflflllflOGOOI"
I—uu-n—n-lhullu—po—lnuulmluul
' |flfl9\“‘“fi
:
I TELEDVNE LECROY
IF Everywhereyoulook‘
hrnunulu».\urnWJuuznnw
JLJKL4llerEJ E J [Jr 1 I1
...‘....‘...nuuu.un..munnnnnn
P1L JFWL Jr} KJDdtStjrny Itrfikzv
:1 94?
too: Pm firm
In CM: KWOuW
ous an. flux nus Mums-an dell «1 mm
a Amman
ammo: 3mm
mm mm Pvuhechon VI:
MWEWKEJ/Sm 16 Bass
d mun Ks; own-um
[Ids] mm mud‘mwa UK lowed wzmv nan-u
IM Inn-m ma mmulax Mama I» um:
Sm lmflm ml mm: CSFIK
a Rumor-1a Kw owwm
may Rwanda ml 6:"ngan Vulwoed w Isedfiets
sm inwards: ml Mm: ESRK
[mm “my mums.“ UK lolowedb/EDNnndfimd
TK 7 { 6 numeric digits, Input = Keyboard
7 6 random digits, Input : Display
.1 SMP.
Coda Paiing Confirm
Carlin Value: Madc334340847c89wee§339fi£
E] SMR
Bode: Paifng Mini
Carlin“ Value: 0mm: 33M ZSMMWZSSMA
lmllalor Responder
5w "mum-m-
sm ”mum..."
sw P.lrll‘{~nfllm(Mumflrm|
mu mm.nm.mumnm|
mm
5mm
El LE LL'
Md Pkt LL_ENC_RED
Rm m [fir-at mmwmm
Encrypted M [EDM I)“:
Mm WWW [SKDmt Manama;
Mm mm Veda [1mG W
E! LE LL:
mum LL_ENE_RSP
Slave swim Ito/idem: Isms) Wlm
Slave mm m thk 054N223

TELEDYNE LECROY











