Maker.io main logo

CLUE Sensor Plotter in CircuitPython

38

2020-05-12 | By Adafruit Industries

License: See Original Project Programmers

Courtesy of Adafruit

Guide by Kevin Walters

Overview

This project demonstrates plotting the CLUE's wide variety of onboard sensors and the analogue input pads in CircuitPython 5 and above using the displayio library.

clue_1

A similar plotting program in C/Arduino from the Adafruit examples is shown alongside the CircuitPython one.

Note: the Design, Testing, and Number Representation sections are rather detailed and primarily intended for students.

Parts

Design

design_2

The design of the CircuitPython version of the CLUE sensor plotter separates the program into three components using object-oriented programming (OOP):

  • A PlotSource class with derived classes for each sensor to represent the 10 data sources.

  • A Plotter class to take the data and draw the graph on the LCD screen.

  • The main program which manages the interactions with the user and uses the aforementioned classes to read the data from the sensors and plot it to the screen.

A class brings together related code and data to create a new type. Variables created based on the class type are referred to as objects. Procedures are called methods when they are part of a class. Python and C++, the basis for CircuitPython and Arduino programming respectively, both have OO features.

The following pages in this section look at a few aspects of the design.

Main Program

program_3

The flow diagram above shows a simplified view of the main program. There are multiple Sources representing the different sensors and the pads and one Plotter object. One omitted action is the invocation of the start() and stop() methods on the source when the source is first used or changed.

The flow diagram is unusual in not having a Stop symbol. In this case the program has an intentional infinite loop and runs perpetually. Turning the power off is the only way to terminate the program. This is fairly common for embedded systems. Regulatory changes have affected some designs in the last decade initiating and improving power saving when idle.

The diagram doesn't show the detail of exactly how the button inputs are processed. This is described in detail in the next section.

User Interface with Two Buttons

The CLUE follows the design of the BBC micro:bit and only has two buttons for user input. The three large pads on the edge connector can be used as touch pads but in this program they are used as analogue inputs which prevents touch pad use, at least when the analogue inputs are being plotted.

Any button can be used for more than just simple clicks. The action can be varied based on waiting for a double-click or measuring the duration of the press. The latter approach is used with the following actions:

  • Left (A) button:

    • 0-2 seconds: Change to the next plotting source.

    • 2-4s: Toggle between palette from the PlotSource and a default palette.

    • 4-6s: Toggle data output on/off to serial console in a format suitable for plotting in Mu.

    • >6s: Toggle range lock on the y axis scale to inhibit auto-scaling.

  • Right (B) button: Change to a different plot style/mode.

Another option, not used here, would be for the two buttons to have a different action when both are pressed at the same time.

The first design timed the button press duration and then displayed the action on screen to the user. This meant the user had to mentally time the presses and could select the wrong option. A simple redesign changed this to cycle through the actions on screen as time passes. This allows the user to release the button reliably on the desired option.

action_4

PlotSource Class

uml_5

PlotSource is an abstract class. This means that it is not intended for direct use but exists as a parent for sub-classes. It is also defining the interface for children with the start(), stop() and data() operations (a UML term encompassing methods).

Data Sources for Plotting

The CLUE board has many sensors and inputs which can be used as data sources for plotting. The data output from all of these sensors and analogue input(s) are ultimately represented by either one number or a list of numbers per sample read. This commonality suggests they can be represented by a single class providing the interface to the rest of the program. The per-sensor code can be implemented in a sub-class derived from a base class using inheritance. UML diagrams depict inheritance with an unfilled, triangular arrow head.

The sub-classes are listed below with their name together with any processing performed, the number of values returned by data() and the units for values:

  1. AccelerometerPlotSource - none - 3 values - ms-2.

  2. ColorPlotSource - discard data from clear sensor leaving red, green and blue values - 3 values - integer.

  3. GyroPlotSource - none - 3 values - degrees per second (dps).

  4. HumidityPlotSource - none - 1 value - percentage.

  5. IlluminatedColorPlotSource - only pass a single value from sensor selected at instantiation - 1 value - integer.

  6. MagnetometerPlotSource - none - 3 values - uT.

  7. PinPlotSource - converted to voltage - 1 value per pin, maximum of 3 - V.

  8. PressurePlotSource - optionally converted to inches of mercury - 1 value - hPa or inHg.

  9. ProximityPlotSource - none - 1 value - integer.

  10. TemperaturePlotSource - optionally converted to Fahrenheit - 1 value - degrees Celsius or Fahrenheit.

  11. VolumePlotSource - conversion to decibel scale - 1 value - dB.

The colour sensor here is actually represented by two classes. There are different ways to design the illuminated vs the non-illuminated colour plot source.

  1. The variation in behaviour can be achieved with conditional logic inside a single class. The selection of the desired behaviour can be achieved in many ways:

    1. Creation of two objects with the variety passed as a parameter as the object is constructed;

    2. A single object with additional methods extending the interface;

    3. A single object with an optional parameter to the existing data() method.

  2. Increased use of inheritance with two or three classes, e.g. IlluminatedColorPlotSource could be derived from ColorPlotSource and optionally a NonIlluminatedColorPlotSource could be created.

  3. Two classes derived from PlotSource.

The final option was the one chosen with the IlluminatedColorPlotSource using the start() and stop() methods to turn on the CLUE's pair of bright, white, forward-facing LEDs for the duration of the illuminated plotting. The sensor's gain is also set a little higher.

Plotter Class

class_6

The Plotter class takes the data and plots it on the screen with optional output to the serial console for plotting by Mu or general data collection.

The full class diagram would reveal a lot of attributes and operations suggesting it's a bulky, complex class. Sometimes this is indicative that the design could benefit from some further decomposition and refinement.

The expected usage after instantiation of the object is:

  1. y_range() - set the initial range on the plot.

  2. y_min_range - optional but limits the degree of zoom in.

  3. y_full_range() - set the absolute range for data from sensor.

  4. channels - set number of elements of data per sample.

  5. channel_colidx - set colours to use in for of sequence of palette numbers.

  6. display_on() - initialize display - once only.

  7. data_add() - use repeatedly to draw new points or lines based on the settings - this will also eventually scroll or wrap.

  8. Goto 7.

Accessibility

From The Role of Accessibility in a Universal Web:

"Universal design" is the process of creating products that are usable by people with the widest possible range of abilities, operating within the widest possible range of situations; whereas "accessibility" primarily refers to design for people with disabilities. While the focus of accessibility is disabilities, research and development in accessibility brings benefits to everyone, particularly users with situational limitations, including device limitations and environmental limitations.

Small devices like the CLUE with its 1.3" (33mm) screen are, by their nature, limited for the visual aspects of accessibility but we can still consider:

It's common and very tempting to represent (x,y,z) values using the three primary colours: red, green and blue. Unfortunately this combination clashes with common forms of colour blindess.

color_7

The RGB palette is used in the sensor plotter for many of the sensors but the user can also override this with a "default palette". This is loosely based on common digital storage oscilloscopes:

  1. Yellow (0xffff00),

  2. Cyan (0x00ffff),

  3. "Almost Pink" (0xff0080).

These can be tested on a colour simulator but it's best to test with some real people.

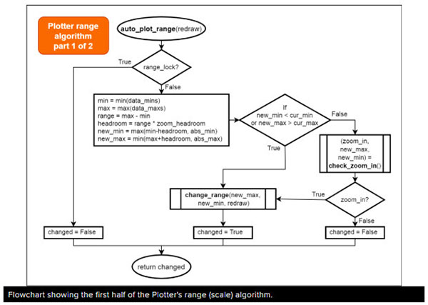
Auto-scaling Algorithm

The PlotSource object has methods to provide the absolute minimum and maximum values for the data from that source. A typical feature would be to set the y axis scale based on the observed data values to get a more detailed view.

The current algorithm is shown below in two flow charts, the second is a sub routine used in the first one.

algorithum_8

The data_mins and data_maxs are lists of the recent minimum and maximums for approximate 1 second periods retained for a configurable number of seconds.

The change_range() sub routine (implemented as a method) implements the optional y_min_range feature. This prevents zooming in excessively showing uninteresting, random noise from some sensors.

The zoom out will always occur if the data is off the current range, i.e. off screen. The zoom in is a little more cautious.

data_9

There's one extra feature to reduce the frequency of zooming in not shown in the diagrams. A timestamp is recorded whenever a zoom in takes place and this is used to prevent zooming in again until N seconds has passed.

Based on acceptance testing, the zooming still occurs when it looks unnecessary. This algorithm needs further improvement perhaps using a hysteresis-based approach.

Efficient Use of displayio

The displayio library for CircuitPython (or Adafruit_GFX for Arduino) provides a single library which can be used with a variety of different size LED, LCD and ePaper screens. This abstraction is very useful and removes the need to directly program the CLUE's ST7789 LCD display. The only details the programmer needs to know for low update rates are:

  • The resolution of the screen (240x240) and

  • Whether it has enough colour depth to render the desired colours sufficiently accurately (16bit).

These small LCD screens are not designed for high frame rates. If the screen needs to be updated frequently then the performance needs to be explored. The displayio library is implemented in compiled code to improve the performance but it needs to be thoughtfully used from CircuitPython since this is slower due to being executed on an interpreter.

Scrolling

A plotter needs to do something when the points/lines reach the edge of the screen. It can either

  • Wrap like an oscilloscope or

  • Scroll the existing data to the left.

The Bitmap class does not currently provide clear, fill or scroll methods. Some early exploratory programming revealed that slice assignment isn't supported and clearing a large Bitmap pixel by pixel is a very slow process. Some simple code to time clearing a Bitmap is shown below.

Download: file

Copy Code
# Quick benchmark of clearing a displayio Bitmap using for loops

# See https://github.com/adafruit/circuitpython/issues/2688

import time
import board, displayio

WIDTH = 201
HEIGHT = 200

display = board.DISPLAY

# eight colours is 3 bits per pixel when packed
bitmap = displayio.Bitmap(WIDTH, HEIGHT, 8)

palette = displayio.Palette(8)
palette[0] = 0x000000
palette[1] = 0xff0000
palette[2] = 0x00ff00
palette[3] = 0x0000ff

tile_grid = displayio.TileGrid(bitmap, pixel_shader=palette)
group = displayio.Group()
group.append(tile_grid)

display.auto_refresh=False
display.show(group)

def refresh_screen(disp):
    while True:
        refreshed = False
        try:
            refreshed = disp.refresh(minimum_frames_per_second=0)
        except Exception:
            pass
        if refreshed:
            break

def fillscreen1(bmp, col_idx):
    for x in range(WIDTH):
        for y in range(HEIGHT):
            bmp[x, y] = col_idx

def fillscreen2(bmp, col_idx):
    for y in range(HEIGHT):
        for x in range(WIDTH):
            bmp[x, y] = col_idx

def fillscreen3(bmp, col_idx):
    for idx in range(WIDTH * HEIGHT):
        bmp[idx] = col_idx

# "Big" Python has a timeit library but not present on CircuitPython
# so it's time for some for loops
for func in (fillscreen1, fillscreen2, fillscreen3):
    for _ in range(2):
        for colour_idx in (0, 0, 0, 1, 2, 3):
            t1 = time.monotonic_ns()
            func(bitmap, colour_idx)
            refresh_screen(display)
            t2 = time.monotonic_ns()
            func_name = str(func).split(" ")[1]
            print(func_name,
                  colour_idx,
                  "{:.3f}s".format((t2 - t1) / 1e9))
            time.sleep(0.5)

This simple benchmark could be improved as it both updates the Bitmap data and performs a single refresh of the screen. It would be informative to observe the performance of the two actions individually.

The output is shown below. fillscreen1 takes 1.25 seconds, fillscreen3 is faster at 0.75 seconds, fillscreen2 isn't shown as it was same as fillscreen1.

Download: file

Copy Code
fillscreen1 0 1.252s
fillscreen1 0 1.250s
fillscreen1 0 1.250s
fillscreen1 1 1.251s
fillscreen1 2 1.251s
fillscreen1 3 1.249s
fillscreen1 0 1.250s
fillscreen1 0 1.251s
fillscreen1 0 1.251s
fillscreen1 1 1.249s
fillscreen1 2 1.250s
fillscreen1 3 1.251s

fillscreen3 0 0.753s
fillscreen3 0 0.754s
fillscreen3 0 0.755s
fillscreen3 1 0.755s
fillscreen3 2 0.753s
fillscreen3 3 0.754s
fillscreen3 0 0.755s
fillscreen3 0 0.753s
fillscreen3 0 0.754s
fillscreen3 1 0.754s
fillscreen3 2 0.755s
fillscreen3 3 0.753s

These numbers would mean the screen would barely be able to update once per second. It's also slower if two bitmaps are overlaid which is a tempting solution to providing a static background.

This benchmarking lead to a change in design to use a more complex "un-drawing" technique. This reduces the number of pixel changes dramatically decreasing the time to clear the screen. The downside is the added complexity in storing the data and in the procedure to draw over the existing plot with background colour pixels.

Further testing revealed this undraw was still fairly slow. This lead to another iteration of the design. Reducing the frequency of scrolling was required and this could be achieved with a "jump" scroll - scrolling the data by more than one pixel at a time.

Resolution and Scaling

The final implementation of the Plotter class uses a Bitmap with a resolution of 192x201 pixels for the plot. The width was reduced to allow an extra character on the y axis tick labels.

Group has a feature to scale objects by an integer amount. This is implemented in C and is likely to be efficient. Another potential option to speed up the code would be to lower the resolution and use scale=2 to display it - a trade-off between resolution and performance. This could be implemented as a user-selected option.

CircuitPython on CLUE

CircuitPython is a derivative of MicroPython designed to simplify experimentation and education on low-cost microcontrollers. It makes it easier than ever to get prototyping by requiring no upfront desktop software downloads. Simply copy and edit files on the CIRCUITPY flash drive to iterate.

The following instructions will show you how to install CircuitPython. If you've already installed CircuitPython but are looking to update it or reinstall it, the same steps work for that as well!

Set up CircuitPython Quick Start!

Follow this quick step-by-step for super-fast Python power :)

Download the latest version of CircuitPython for CLUE from circuitpython.org

Click the link above to download the latest version of CircuitPython for the CLUE.

Download and save it to your desktop (or wherever is handy).

download_10

Plug your CLUE into your computer using a known-good USB cable.

A lot of people end up using charge-only USB cables and it is very frustrating! So, make sure you have a USB cable you know is good for data sync.

Double-click the Reset button on the top (magenta arrow) on your board, and you will see the NeoPixel RGB LED (green arrow) turn green. If it turns red, check the USB cable, try another USB port, etc. Note: The little red LED next to the USB connector will pulse red. That's ok!

If double-clicking doesn't work the first time, try again. Sometimes it can take a few tries to get the rhythm right!

plugclue_11

You will see a new disk drive appear called CLUEBOOT.

Drag the adafruit-circuitpython-clue-etc.uf2 file to CLUEBOOT.

file_12

file_13

The LED will flash. Then, the CLUEBOOT drive will disappear and a new disk drive called CIRCUITPY will appear.

If this is the first time you're installing CircuitPython or you're doing a completely fresh install after erasing the filesystem, you will have two files - boot_out.txt, and code.py, and one folder - lib on your CIRCUITPY drive.

If CircuitPython was already installed, the files present before reloading CircuitPython should still be present on your CIRCUITPY drive. Loading CircuitPython will not create new files if there was already a CircuitPython filesystem present.

That's it, you're done! :)

CircuitPython

Libraries

Once you've gotten CircuitPython onto your Circuit Playground Bluefruit boards, it's time to add some libraries. You can follow this guide page for the basics of downloading and transferring libraries to the board.

Download the latest library bundle from circuitpython.org

Libraries for Sensor Plotter

From the library bundle you downloaded in that guide page, transfer the following libraries onto the CLUE board's /lib directory:

directory_14

  • adafruit_register

  • adafruit_apds9960

  • adafruit_bus_device

  • adafruit_display_notification

  • adafruit_display_shapes

  • adafruit_display_text

  • adafruit_bmp280.mpy

  • adafruit_clue.mpy

  • adafruit_lis3mdl.mpy

  • adafruit_sht31d.mpy

  • adafruit_slideshow.mpy

  • neopixel.mpy

  • adafruit_lsm6ds.mpy

Take care with selecting the correct library, there are many that have similar names.

Development Testing

During development, the application was tested on a CLUE using CircuitPython 5.0.0 with libraries from the adafruit-circuitpython-bundle-5.x-mpy-20200327.zip bundle. It should work on subsequent versions, the latest version is recommended.

Sensor Plotter

Sensor_plotter_15

Download the three CircuitPython files below renaming the clue-plotter.py to code.py by clicking on the links and then using Save as... / Save link as... in the browser. The files are hosted on Adafruit's GitHub repo for this project.

clue-plotter.py

plot_source.py

plotter.py

Plug your CLUE board into your computer via a known-good USB data cable. A flash drive named CIRCUITPY should appear in your file explorer/finder program. Copy the three files to the CIRCUITPY drive ensuring the clue-plotter.py is renamed to code.py.

Example Video

The video below demonstrates all of the sensors and at the end shows the analogue inputs on the three large pads marked #0, #1 and #2. A Feather M4 Express provides colour and two signals for #0 and #1 for the demonstration.

 

 

The following sections show the lengthy code in all three files. There is also a Code Discussion section at the bottom of the page.

Code

code.py

The file must be renamed to code.py to run on the CLUE. If you select Download: Project Zip, you will get all three files in one zip archive file.

Download: Project Zip or clue-plotter.py

Copy Code
# clue-plotter v1.14
# Sensor and input plotter for Adafruit CLUE in CircuitPython
# This plots the sensors and three of the analogue inputs on
# the LCD display either with scrolling or wrap mode which
# approximates a slow timebase oscilloscope, left button selects
# next source or with long press changes palette or longer press
# turns on output for Mu plotting, right button changes plot style

# Tested with an Adafruit CLUE (Alpha) and CircuitPython and 5.0.0

# copy this file to CLUE board as code.py
# needs companion plot_sensor.py and plotter.py files

# MIT License

# Copyright (c) 2020 Kevin J. Walters

# Permission is hereby granted, free of charge, to any person obtaining a copy
# of this software and associated documentation files (the "Software"), to deal
# in the Software without restriction, including without limitation the rights
# to use, copy, modify, merge, publish, distribute, sublicense, and/or sell
# copies of the Software, and to permit persons to whom the Software is
# furnished to do so, subject to the following conditions:

# The above copyright notice and this permission notice shall be included in all
# copies or substantial portions of the Software.

# THE SOFTWARE IS PROVIDED "AS IS", WITHOUT WARRANTY OF ANY KIND, EXPRESS OR
# IMPLIED, INCLUDING BUT NOT LIMITED TO THE WARRANTIES OF MERCHANTABILITY,
# FITNESS FOR A PARTICULAR PURPOSE AND NONINFRINGEMENT. IN NO EVENT SHALL THE
# AUTHORS OR COPYRIGHT HOLDERS BE LIABLE FOR ANY CLAIM, DAMAGES OR OTHER
# LIABILITY, WHETHER IN AN ACTION OF CONTRACT, TORT OR OTHERWISE, ARISING FROM,
# OUT OF OR IN CONNECTION WITH THE SOFTWARE OR THE USE OR OTHER DEALINGS IN THE
# SOFTWARE.

import time

import gc
import board

from plotter import Plotter
from plot_source import PlotSource, TemperaturePlotSource, PressurePlotSource, \
                        HumidityPlotSource, ColorPlotSource, ProximityPlotSource, \
                        IlluminatedColorPlotSource, VolumePlotSource, \
                        AccelerometerPlotSource, GyroPlotSource, \
                        MagnetometerPlotSource, PinPlotSource
from adafruit_clue import clue


debug = 1


# A list of all the data sources for plotting
sources = [TemperaturePlotSource(clue, mode="Celsius"),
           TemperaturePlotSource(clue, mode="Fahrenheit"),
           PressurePlotSource(clue, mode="Metric"),
           PressurePlotSource(clue, mode="Imperial"),
           HumidityPlotSource(clue),
           ColorPlotSource(clue),
           ProximityPlotSource(clue),
           IlluminatedColorPlotSource(clue, mode="Red"),
           IlluminatedColorPlotSource(clue, mode="Green"),
           IlluminatedColorPlotSource(clue, mode="Blue"),
           IlluminatedColorPlotSource(clue, mode="Clear"),
           VolumePlotSource(clue),
           AccelerometerPlotSource(clue),
           GyroPlotSource(clue),
           MagnetometerPlotSource(clue),
           PinPlotSource([board.P0, board.P1, board.P2])
          ]
# The first source to select when plotting starts
current_source_idx = 0

# The various plotting styles - scroll is currently a jump scroll
stylemodes = (("lines", "scroll"),  # draws lines between points
              ("lines", "wrap"),
              ("dots", "scroll"),   # just points - slightly quicker
              ("dots", "wrap")
             )
current_sm_idx = 0


def d_print(level, *args, **kwargs):
    """A simple conditional print for debugging based on global debug level."""
    if not isinstance(level, int):
        print(level, *args, **kwargs)
    elif debug >= level:
        print(*args, **kwargs)


def select_colors(plttr, src, def_palette):
    """Choose the colours based on the particular PlotSource
       or forcing use of default palette."""
    # otherwise use defaults
    channel_colidx = []
    palette = plttr.get_colors()
    colors = PlotSource.DEFAULT_COLORS if def_palette else src.colors()
    for col in colors:
        try:
            channel_colidx.append(palette.index(col))
        except ValueError:
            channel_colidx.append(PlotSource.DEFAULT_COLORS.index(col))
    return channel_colidx


def ready_plot_source(plttr, srcs, def_palette, index=0):
    """Select the plot source by index from srcs list and then setup the
       plot parameters by retrieving meta-data from the PlotSource object."""
    src = srcs[index]
    # Put the description of the source on screen at the top
    source_name = str(src)
    d_print(1, "Selecting source:", source_name)
    plttr.clear_all()
    plttr.title = source_name
    plttr.y_axis_lab = src.units()
    # The range on graph will start at this value
    plttr.y_range = (src.initial_min(), src.initial_max())
    plttr.y_min_range = src.range_min()
    # Sensor/data source is expected to produce data between these values
    plttr.y_full_range = (src.min(), src.max())
    channels_from_src = src.values()
    plttr.channels = channels_from_src  # Can be between 1 and 3
    plttr.channel_colidx = select_colors(plttr, src, def_palette)

    src.start()
    return (src, channels_from_src)


def wait_release(func, menu):
    """Calls func repeatedly waiting for it to return a false value
       and goes through menu list as time passes.

       The menu is a list of menu entries where each entry is a
       two element list of time passed in seconds and text to display
       for that period.
       The entries must be in ascending time order."""

    start_t_ns = time.monotonic_ns()
    menu_option = None
    selected = False

    for menu_option, menu_entry in enumerate(menu):
        menu_time_ns = start_t_ns + int(menu_entry[0] * 1e9)
        menu_text = menu_entry[1]
        if menu_text:
            plotter.info = menu_text
        while time.monotonic_ns() < menu_time_ns:
            if not func():
                selected = True
                break
        if menu_text:
            plotter.info = ""
        if selected:
            break

    return (menu_option, (time.monotonic_ns() - start_t_ns) * 1e-9)


def popup_text(plttr, text, duration=1.0):
    """Place some text on the screen using info property of Plotter object
       for duration seconds."""
    plttr.info = text
    time.sleep(duration)
    plttr.info = None


mu_plotter_output = False
range_lock = False

initial_title = "CLUE Plotter"
# displayio has some static limits on text - pre-calculate the maximum
# length of all of the different PlotSource objects
max_title_len = max(len(initial_title), max([len(str(so)) for so in sources]))
plotter = Plotter(board.DISPLAY,
                  style=stylemodes[current_sm_idx][0],
                  mode=stylemodes[current_sm_idx][1],
                  title=initial_title,
                  max_title_len=max_title_len,
                  mu_output=mu_plotter_output,
                  debug=debug)

# If set to true this forces use of colour blindness friendly colours
use_def_pal = False

clue.pixel[0] = clue.BLACK  # turn off the NeoPixel on the back of CLUE board

plotter.display_on()
# Using left and right here in case the CLUE is cased hiding A/B labels
popup_text(plotter,
           "\n".join(["Button Guide",
                      "Left: next source",
                      "  2secs: palette",
                      "  4s: Mu plot",
                      "  6s: range lock",
                      "Right: style change"]), duration=10)

count = 0

while True:
    # Set the source and start items
    (source, channels) = ready_plot_source(plotter, sources,
                                           use_def_pal,
                                           current_source_idx)

    while True:
        # Read data from sensor or voltage from pad
        all_data = source.data()

        # Check for left (A) and right (B) buttons
        if clue.button_a:
            # Wait for button release with time-based menu
            opt, _ = wait_release(lambda: clue.button_a,
                                  [(2, "Next\nsource"),
                                   (4,
                                    ("Source" if use_def_pal else "Default")
                                    + "\npalette"),
                                   (6,
                                    "Mu output "
                                    + ("off" if mu_plotter_output else "on")),
                                   (8,
                                    "Range lock\n" + ("off" if range_lock else "on"))
                                  ])
            if opt == 0:  # change plot source
                current_source_idx = (current_source_idx + 1) % len(sources)
                break  # to leave inner while and select the new source

            elif opt == 1:  # toggle palette
                use_def_pal = not use_def_pal
                plotter.channel_colidx = select_colors(plotter, source,
                                                       use_def_pal)

            elif opt == 2:  # toggle Mu output
                mu_plotter_output = not mu_plotter_output
                plotter.mu_output = mu_plotter_output

            else:  # toggle range lock
                range_lock = not range_lock
                plotter.y_range_lock = range_lock

        if clue.button_b:  # change plot style and mode
            current_sm_idx = (current_sm_idx + 1) % len(stylemodes)
            (new_style, new_mode) = stylemodes[current_sm_idx]
            wait_release(lambda: clue.button_b,
                         [(2, new_style + "\n" + new_mode)])
            d_print(1, "Graph change", new_style, new_mode)
            plotter.change_stylemode(new_style, new_mode)

        # Display it
        if channels == 1:
            plotter.data_add((all_data,))
        else:
            plotter.data_add(all_data)

        # An occasional print of free heap
        if debug >=3 and count % 15 == 0:
            gc.collect()  # must collect() first to measure free memory
            print("Free memory:", gc.mem_free())

        count += 1

    source.stop()

plotter.display_off()

plot_source.py

Download: Project Zip or plot_source.py

Copy Code
# MIT License

# Copyright (c) 2020 Kevin J. Walters

# Permission is hereby granted, free of charge, to any person obtaining a copy
# of this software and associated documentation files (the "Software"), to deal
# in the Software without restriction, including without limitation the rights
# to use, copy, modify, merge, publish, distribute, sublicense, and/or sell
# copies of the Software, and to permit persons to whom the Software is
# furnished to do so, subject to the following conditions:

# The above copyright notice and this permission notice shall be included in all
# copies or substantial portions of the Software.

# THE SOFTWARE IS PROVIDED "AS IS", WITHOUT WARRANTY OF ANY KIND, EXPRESS OR
# IMPLIED, INCLUDING BUT NOT LIMITED TO THE WARRANTIES OF MERCHANTABILITY,
# FITNESS FOR A PARTICULAR PURPOSE AND NONINFRINGEMENT. IN NO EVENT SHALL THE
# AUTHORS OR COPYRIGHT HOLDERS BE LIABLE FOR ANY CLAIM, DAMAGES OR OTHER
# LIABILITY, WHETHER IN AN ACTION OF CONTRACT, TORT OR OTHERWISE, ARISING FROM,
# OUT OF OR IN CONNECTION WITH THE SOFTWARE OR THE USE OR OTHER DEALINGS IN THE
# SOFTWARE.

"""
`plot_source`
================================================================================
CircuitPython library for the clue-plotter application.

* Author(s): Kevin J. Walters

Implementation Notes
--------------------
**Hardware:**
* Adafruit CLUE <https://www.adafruit.com/product/4500>
**Software and Dependencies:**
* Adafruit's CLUE library: https://github.com/adafruit/Adafruit_CircuitPython_CLUE
"""

import math

import analogio


class PlotSource():
    """An abstract class for a sensor which returns the data from the sensor
       and provides some metadata useful for plotting.
       Sensors returning vector quanities like a 3-axis accelerometer are supported.
       When the source is used start() will be called and when it's not needed stop() will
       be called.

    :param values: Number of values returned by data method, between 1 and 3.
    :param name: Name of the sensor used to title the graph, only 17 characters fit on screen.
    :param units: Units for data used for y axis label.
    :param abs_min: Absolute minimum value for data, defaults to 0.
    :param abs_max: Absolute maximum value for data, defaults to 65535.
    :param initial_min: The initial minimum value suggested for y axis on graph,
           defaults to abs_min.
    :param initial_max: The initial maximum value suggested for y axis on graph,
           defaults to abs_max.
    :param range_min: A suggested minimum range to aid automatic y axis ranging.
    :param rate: The approximate rate in Hz that that data method returns in a tight loop.
    :param colors: A list of the suggested colors for data.
    :param debug: A numerical debug level, defaults to 0.
       """
    DEFAULT_COLORS = (0xffff00, 0x00ffff, 0xff0080)
    RGB_COLORS = (0xff0000, 0x00ff00, 0x0000ff)

    def __init__(self, values, name, units="",
                 abs_min=0, abs_max=65535, initial_min=None, initial_max=None,
                 range_min=None,
                 rate=None, colors=None, debug=0):
        if type(self) == PlotSource:  # pylint: disable=unidiomatic-typecheck
            raise TypeError("PlotSource must be subclassed")
        self._values = values
        self._name = name
        self._units = units
        self._abs_min = abs_min
        self._abs_max = abs_max
        self._initial_min = initial_min if initial_min is not None else abs_min
        self._initial_max = initial_max if initial_max is not None else abs_max
        if range_min is None:
            self._range_min = (abs_max - abs_min) / 100  # 1% of full range
        else:
            self._range_min = range_min
        self._rate = rate
        if colors is not None:
            self._colors = colors
        else:
            self._colors = self.DEFAULT_COLORS[:values]
        self._debug = debug

    def __str__(self):
        return self._name

    def data(self):
        """Data sample from the sensor.

           :return: A single numerical value or an array or tuple for vector values.
           """
        raise NotImplementedError()

    def min(self):
        return self._abs_min

    def max(self):
        return self._abs_max

    def initial_min(self):
        return self._initial_min

    def initial_max(self):
        return self._initial_max

    def range_min(self):
        return self._range_min

    def start(self):
        pass

    def stop(self):
        pass

    def values(self):
        return self._values

    def units(self):
        return self._units

    def rate(self):
        return self._rate

    def colors(self):
        return self._colors


# This over-reads presumably due to electronics warming the board
# It also looks odd on close inspection as it climbs about 0.1C if
# it's read frequently
# Data sheet say operating temperature is -40C to 85C
class TemperaturePlotSource(PlotSource):
    def _convert(self, value):
        return value * self._scale + self._offset

    def __init__(self, my_clue, mode="Celsius"):
        self._clue = my_clue
        range_min = 0.8
        if mode[0].lower() == "f":
            mode_name = "Fahrenheit"
            self._scale = 1.8
            self._offset = 32.0
            range_min = 1.6
        elif mode[0].lower() == "k":
            mode_name = "Kelvin"
            self._scale = 1.0
            self._offset = 273.15
        else:
            mode_name = "Celsius"
            self._scale = 1.0
            self._offset = 0.0
        super().__init__(1, "Temperature",
                         units=mode_name[0],
                         abs_min=self._convert(-40),
                         abs_max=self._convert(85),
                         initial_min=self._convert(10),
                         initial_max=self._convert(40),
                         range_min=range_min,
                         rate=24)

    def data(self):
        return self._convert(self._clue.temperature)


# The 300, 1100 values are in adafruit_bmp280 but are private variables
class PressurePlotSource(PlotSource):
    def _convert(self, value):
        return value * self._scale

    def __init__(self, my_clue, mode="M"):
        self._clue = my_clue
        if mode[0].lower() == "i":
            # 29.92 inches mercury equivalent to 1013.25mb in ISA
            self._scale = 29.92 / 1013.25
            units = "inHg"
            range_min = 0.04
        else:
            self._scale = 1.0
            units = "hPa"  # AKA millibars (mb)
            range_min = 1

        super().__init__(1, "Pressure", units=units,
                         abs_min=self._convert(300), abs_max=self._convert(1100),
                         initial_min=self._convert(980), initial_max=self._convert(1040),
                         range_min=range_min,
                         rate=22)

    def data(self):
        return self._convert(self._clue.pressure)


class ProximityPlotSource(PlotSource):
    def __init__(self, my_clue):
        self._clue = my_clue
        super().__init__(1, "Proximity",
                         abs_min=0, abs_max=255,
                         rate=720)

    def data(self):
        return self._clue.proximity


class HumidityPlotSource(PlotSource):
    def __init__(self, my_clue):
        self._clue = my_clue
        super().__init__(1, "Rel. Humidity", units="%",
                         abs_min=0, abs_max=100, initial_min=20, initial_max=60,
                         rate=54)

    def data(self):
        return self._clue.humidity

# If clue.touch_N has not been used then it doesn't instantiate
# the TouchIn object so there's no problem with creating an AnalogIn...
class PinPlotSource(PlotSource):
    def __init__(self, pin):
        try:
            pins = [p for p in pin]
        except TypeError:
            pins = [pin]

        self._pins = pins
        self._analogin = [analogio.AnalogIn(p) for p in pins]
        # Assumption here that reference_voltage is same for all
        # 3.3V graphs nicely with rounding up to 4.0V
        self._reference_voltage = self._analogin[0].reference_voltage
        self._conversion_factor = self._reference_voltage / (2**16 - 1)
        super().__init__(len(pins),
                         "Pad: " +", ".join([str(p).split('.')[-1] for p in pins]),
                         units="V",
                         abs_min=0.0, abs_max=math.ceil(self._reference_voltage),
                         rate=10000)

    def data(self):
        if len(self._analogin) == 1:
            return self._analogin[0].value * self._conversion_factor
        else:
            return tuple([ana.value * self._conversion_factor
                          for ana in self._analogin])

    def pins(self):
        return self._pins


class ColorPlotSource(PlotSource):
    def __init__(self, my_clue):
        self._clue = my_clue
        super().__init__(3, "Color: R, G, B",
                         abs_min=0, abs_max=8000,  # 7169 looks like max
                         rate=50,
                         colors=self.RGB_COLORS,
                        )

    def data(self):
        (r, g, b, _) = self._clue.color  # fourth value is clear value
        return (r, g, b)

    def start(self):
        # These values will affect the maximum return value
        # Set APDS9660 to sample every (256 - 249 ) * 2.78 = 19.46ms
        # pylint: disable=protected-access
        self._clue._sensor.integration_time = 249  # 19.46ms, ~ 50Hz
        self._clue._sensor.color_gain = 0x02  # 16x (library default is 4x)


class IlluminatedColorPlotSource(PlotSource):
    def __init__(self, my_clue, mode="Clear"):
        self._clue = my_clue
        col_fl_lc = mode[0].lower()
        if col_fl_lc == "r":
            plot_colour = self.RGB_COLORS[0]
        elif col_fl_lc == "g":
            plot_colour = self.RGB_COLORS[1]
        elif col_fl_lc == "b":
            plot_colour = self.RGB_COLORS[2]
        elif col_fl_lc == "c":
            plot_colour = self.DEFAULT_COLORS[0]
        else:
            raise ValueError("Colour must be Red, Green, Blue or Clear")

        self._channel = col_fl_lc
        super().__init__(1, "Illum. color: " + self._channel.upper(),
                         abs_min=0, abs_max=8000,
                         initial_min=0, initial_max=2000,
                         colors=(plot_colour,),
                         rate=50)

    def data(self):
        (r, g, b, c) = self._clue.color
        if self._channel == "r":
            return r
        elif self._channel == "g":
            return g
        elif self._channel == "b":
            return b
        elif self._channel == "c":
            return c
        else:
            return None  # This should never happen

    def start(self):
        # Set APDS9660 to sample every (256 - 249 ) * 2.78 = 19.46ms
        # pylint: disable=protected-access
        self._clue._sensor.integration_time = 249  # 19.46ms, ~ 50Hz
        self._clue._sensor.color_gain = 0x03  # 64x (library default is 4x)

        self._clue.white_leds = True

    def stop(self):
        self._clue.white_leds = False


class VolumePlotSource(PlotSource):
    def __init__(self, my_clue):
        self._clue = my_clue
        super().__init__(1, "Volume", units="dB",
                         abs_min=0, abs_max=97+3,   # 97dB is 16bit dynamic range
                         initial_min=10, initial_max=60,
                         rate=41)

    # 20 due to conversion of amplitude of signal
    _LN_CONVERSION_FACTOR = 20 / math.log(10)

    def data(self):
        return (math.log(self._clue.sound_level + 1)
                * self._LN_CONVERSION_FACTOR)


# This appears not to be a blocking read in terms of waiting for a
# a genuinely newvalue from the sensor
# CP standard says this should be radians per second but library
# currently returns degrees per second
# https://circuitpython.readthedocs.io/en/latest/docs/design_guide.html
# https://github.com/adafruit/Adafruit_CircuitPython_LSM6DS/issues/9
class GyroPlotSource(PlotSource):
    def __init__(self, my_clue):
        self._clue = my_clue
        super().__init__(3, "Gyro", units="dps",
                         abs_min=-287-13, abs_max=287+13,  # 286.703 appears to be max
                         initial_min=-100, initial_max=100,
                         colors=self.RGB_COLORS,
                         rate=500)

    def data(self):
        return self._clue.gyro


class AccelerometerPlotSource(PlotSource):
    def __init__(self, my_clue):
        self._clue = my_clue
        super().__init__(3, "Accelerometer", units="ms-2",
                         abs_min=-40, abs_max=40,  # 39.1992 approx max
                         initial_min=-20, initial_max=20,
                         colors=self.RGB_COLORS,
                         rate=500)

    def data(self):
        return self._clue.acceleration


class MagnetometerPlotSource(PlotSource):
    def __init__(self, my_clue):
        self._clue = my_clue
        super().__init__(3, "Magnetometer", units="uT",
                         abs_min=-479-21, abs_max=479+21,  # 478.866 approx max
                         initial_min=-80, initial_max=80,  # Earth around 60uT
                         colors=self.RGB_COLORS,
                         rate=500)

    def data(self):
        return self._clue.magnetic

plotter.py

Download: Project Zip or plotter.py

Copy Code
# MIT License

# Copyright (c) 2020 Kevin J. Walters

# Permission is hereby granted, free of charge, to any person obtaining a copy
# of this software and associated documentation files (the "Software"), to deal
# in the Software without restriction, including without limitation the rights
# to use, copy, modify, merge, publish, distribute, sublicense, and/or sell
# copies of the Software, and to permit persons to whom the Software is
# furnished to do so, subject to the following conditions:

# The above copyright notice and this permission notice shall be included in all
# copies or substantial portions of the Software.

# THE SOFTWARE IS PROVIDED "AS IS", WITHOUT WARRANTY OF ANY KIND, EXPRESS OR
# IMPLIED, INCLUDING BUT NOT LIMITED TO THE WARRANTIES OF MERCHANTABILITY,
# FITNESS FOR A PARTICULAR PURPOSE AND NONINFRINGEMENT. IN NO EVENT SHALL THE
# AUTHORS OR COPYRIGHT HOLDERS BE LIABLE FOR ANY CLAIM, DAMAGES OR OTHER
# LIABILITY, WHETHER IN AN ACTION OF CONTRACT, TORT OR OTHERWISE, ARISING FROM,
# OUT OF OR IN CONNECTION WITH THE SOFTWARE OR THE USE OR OTHER DEALINGS IN THE
# SOFTWARE.

"""
`plotter`
================================================================================
CircuitPython library for the clue-plotter application's plotting facilties.
Internally this holds some values in a circular buffer to enable redrawing
and has some basic statistics on data.
Not intended to be a truly general purpose plotter but perhaps could be
developed into one.

* Author(s): Kevin J. Walters

Implementation Notes
--------------------
**Hardware:**
* Adafruit CLUE <https://www.adafruit.com/product/4500>
**Software and Dependencies:**
* Adafruit's CLUE library: https://github.com/adafruit/Adafruit_CircuitPython_CLUE
"""

import time
import array

import displayio
import terminalio

from adafruit_display_text.label import Label


def mapf(value, in_min, in_max, out_min, out_max):
    return (value - in_min) * (out_max - out_min) / (in_max - in_min) + out_min


# This creates ('{:.0f}', '{:.1f}', '{:.2f}', etc
_FMT_DEC_PLACES = tuple("{:." + str(x) + "f}" for x in range(10))

def format_width(nchars, value):
    """Simple attempt to generate a value within nchars characters.
       Return value can be too long, e.g. for nchars=5, bad things happen
       with values > 99999 or < -9999 or < -99.9."""
    neg_format = _FMT_DEC_PLACES[nchars - 3]
    pos_format = _FMT_DEC_PLACES[nchars - 2]
    if value <= -10.0:
        text_value = neg_format.format(value)  # may overflow width
    elif value < 0.0:
        text_value = neg_format.format(value)
    elif value >= 10.0:
        text_value = pos_format.format(value)  # may overflow width
    else:
        text_value = pos_format.format(value)  # 0.0 to 9.99999
    return text_value


class Plotter():
    _DEFAULT_SCALE_MODE = {"lines": "onscroll",
                           "dots": "screen"}

    # Palette for plotting, first one is set transparent
    TRANSPARENT_IDX = 0
    # Removed one colour to get number down to 8 for more efficient
    # bit-packing in displayio's Bitmap
    _PLOT_COLORS = (0x000000,
                    0x0000ff,
                    0x00ff00,
                    0x00ffff,
                    0xff0000,
                    # 0xff00ff,
                    0xffff00,
                    0xffffff,
                    0xff0080)

    POS_INF = float("inf")
    NEG_INF = float("-inf")

    # Approximate number of seconds to review data for zooming in
    # and how often to do that check
    ZOOM_IN_TIME = 8
    ZOOM_IN_CHECK_TIME_NS = 5 * 1e9
    # 20% headroom either side on zoom in/out
    ZOOM_HEADROOM = 20 / 100

    GRID_COLOR = 0x308030
    GRID_DOT_SPACING = 8

    _GRAPH_TOP = 30  # y position for the graph placement

    INFO_FG_COLOR = 0x000080
    INFO_BG_COLOR = 0xc0c000
    LABEL_COLOR = 0xc0c0c0

    def _display_manual(self):
        """Intention was to disable auto_refresh here but this needs a
           simple displayio refresh to work well."""
        self._output.auto_refresh = True

    def _display_auto(self):
        self._output.auto_refresh = True

    def _display_refresh(self):
        """Intention was to call self._output.refresh() but this does not work well
           as current implementation is designed with a fixed frame rate in mind."""
        if self._output.auto_refresh:
            return True
        else:
            return True

    def __init__(self, output,
                 style="lines", mode="scroll", scale_mode=None,
                 screen_width=240, screen_height=240,
                 plot_width=192, plot_height=201,
                 x_divs=4, y_divs=4,
                 scroll_px=50,
                 max_channels=3,
                 est_rate=50,
                 title="",
                 max_title_len=20,
                 mu_output=False,
                 debug=0):
        """scroll_px of greater than 1 gives a jump scroll."""
        # pylint: disable=too-many-locals,too-many-statements
        self._output = output
        self.change_stylemode(style, mode, scale_mode=scale_mode, clear=False)
        self._screen_width = screen_width
        self._screen_height = screen_height
        self._plot_width = plot_width
        self._plot_height = plot_height
        self._plot_height_m1 = plot_height - 1
        self._x_divs = x_divs
        self._y_divs = y_divs
        self._scroll_px = scroll_px
        self._max_channels = max_channels
        self._est_rate = est_rate
        self._title = title
        self._max_title_len = max_title_len

        # These arrays are used to provide a circular buffer
        # with _data_values valid values - this needs to be sized
        # one larger than screen width to retrieve prior y position
        # for line undrawing in wrap mode
        self._data_size = self._plot_width + 1
        self._data_y_pos = []
        self._data_value = []
        for _ in range(self._max_channels):
            # 'i' is 32 bit signed integer
            self._data_y_pos.append(array.array('i', [0] * self._data_size))
            self._data_value.append(array.array('f', [0.0] * self._data_size))

        # begin-keep-pylint-happy
        self._data_mins = None
        self._data_maxs = None
        self._data_stats_maxlen = None
        self._data_stats = None
        self._values = None
        self._data_values = None
        self._x_pos = None
        self._data_idx = None
        self._plot_lastzoom_ns = None
        # end-keep-pylint-happy
        self._init_data()

        self._mu_output = mu_output
        self._debug = debug

        self._channels = None
        self._channel_colidx = []

        # The range the data source generates within
        self._abs_min = None
        self._abs_max = None

        # The current plot min/max
        self._plot_min = None
        self._plot_max = None
        self._plot_min_range = None  # Used partly to prevent div by zero
        self._plot_range_lock = False
        self._plot_dirty = False  # flag indicate some data has been plotted

        self._font = terminalio.FONT
        self._y_axis_lab = ""
        self._y_lab_width = 6  # maximum characters for y axis label
        self._y_lab_color = self.LABEL_COLOR

        self._displayio_graph = None
        self._displayio_plot = None
        self._displayio_title = None
        self._displayio_info = None
        self._displayio_y_labs = None
        self._displayio_y_axis_lab = None
        self._last_manual_refresh = None

    def _init_data(self, ranges=True):
        # Allocate arrays for each possible channel with plot_width elements
        self._data_mins = [self.POS_INF]
        self._data_maxs = [self.NEG_INF]
        self._data_start_ns = [time.monotonic_ns()]
        self._data_stats_maxlen = 10

        # When in use the arrays in here are variable length
        self._data_stats = [[] * self._max_channels]

        self._values = 0  # total data processed
        self._data_values = 0  # valid elements in data_y_pos and data_value
        self._x_pos = 0
        self._data_idx = 0

        self._plot_lastzoom_ns = 0  # monotonic_ns() for last zoom in
        if ranges:
            self._plot_min = None
            self._plot_max = None
            self._plot_min_range = None  # Used partly to prevent div by zero
        self._plot_dirty = False  # flag indicate some data has been plotted

    def _recalc_y_pos(self):
        """Recalculates _data_y_pos based on _data_value for changes in y scale."""
        # Check if nothing to do - important since _plot_min _plot_max not yet set
        if self._data_values == 0:
            return

        for ch_idx in range(self._channels):
            # intentional use of negative array indexing
            for data_idx in range(self._data_idx - 1,
                                  self._data_idx - 1 - self._data_values,
                                  -1):
                self._data_y_pos[ch_idx][data_idx] = round(mapf(self._data_value[ch_idx][data_idx],
                                                                self._plot_min,
                                                                self._plot_max,
                                                                self._plot_height_m1,
                                                                0))

    def get_colors(self):
        return self._PLOT_COLORS

    def clear_all(self, ranges=True):
        if self._values != 0:
            self._undraw_bitmap()
        self._init_data(ranges=ranges)

    # Simple implementation here is to clear the screen on change...
    def change_stylemode(self, style, mode, scale_mode=None, clear=True):
        if style not in ("lines", "dots"):
            raise ValueError("style not lines or dots")
        if mode not in ("scroll", "wrap"):
            raise ValueError("mode not scroll or wrap")
        if scale_mode is None:
            scale_mode = self._DEFAULT_SCALE_MODE[style]
        elif scale_mode not in ("pixel", "onscroll", "screen", "time"):
            raise ValueError("scale_mode not pixel, onscroll, screen or time")

        # Clearing everything on screen and everything stored in variables
        # apart from plot ranges is simplest approach here - clearing
        # involves undrawing which uses the self._style so must not change
        # that beforehand
        if clear:
            self.clear_all(ranges=False)

        self._style = style
        self._mode = mode
        self._scale_mode = scale_mode

        if self._mode == "wrap":
            self._display_auto()
        elif self._mode == "scroll":
            self._display_manual()

    def _make_empty_tg_plot_bitmap(self):
        plot_bitmap = displayio.Bitmap(self._plot_width, self._plot_height,
                                       len(self._PLOT_COLORS))
        # Create a colour palette for plot dots/lines
        plot_palette = displayio.Palette(len(self._PLOT_COLORS))

        for idx in range(len(self._PLOT_COLORS)):
            plot_palette[idx] = self._PLOT_COLORS[idx]
        plot_palette.make_transparent(0)
        tg_plot_data = displayio.TileGrid(plot_bitmap,
                                          pixel_shader=plot_palette)
        tg_plot_data.x = self._screen_width - self._plot_width - 1
        tg_plot_data.y = self._GRAPH_TOP
        return (tg_plot_data, plot_bitmap)

    def _make_tg_grid(self):
        # pylint: disable=too-many-locals
        grid_width  = self._plot_width
        grid_height = self._plot_height_m1
        div_width = self._plot_width // self._x_divs
        div_height = self._plot_height // self._y_divs
        a_plot_grid = displayio.Bitmap(div_width, div_height, 2)

        # Grid colours
        grid_palette = displayio.Palette(2)
        grid_palette.make_transparent(0)
        grid_palette[0] = 0x000000
        grid_palette[1] = self.GRID_COLOR

        # Horizontal line on grid rectangle
        for x in range(0, div_width, self.GRID_DOT_SPACING):
            a_plot_grid[x, 0] = 1

        # Vertical line on grid rectangle
        for y in range(0, div_height, self.GRID_DOT_SPACING):
            a_plot_grid[0, y] = 1

        right_line = displayio.Bitmap(1, grid_height, 2)
        tg_right_line = displayio.TileGrid(right_line,
                                           pixel_shader=grid_palette)
        for y in range(0, grid_height, self.GRID_DOT_SPACING):
            right_line[0, y] = 1

        bottom_line = displayio.Bitmap(grid_width + 1, 1, 2)
        tg_bottom_line = displayio.TileGrid(bottom_line,
                                            pixel_shader=grid_palette)
        for x in range(0, grid_width + 1, self.GRID_DOT_SPACING):
            bottom_line[x, 0] = 1

        # Create a TileGrid using the Bitmap and Palette
        # and tiling it based on number of divisions required
        tg_plot_grid = displayio.TileGrid(a_plot_grid,
                                          pixel_shader=grid_palette,
                                          width=self._x_divs,
                                          height=self._y_divs,
                                          default_tile = 0)
        tg_plot_grid.x = self._screen_width - self._plot_width - 1
        tg_plot_grid.y = self._GRAPH_TOP
        tg_right_line.x = tg_plot_grid.x + grid_width
        tg_right_line.y = tg_plot_grid.y
        tg_bottom_line.x = tg_plot_grid.x
        tg_bottom_line.y = tg_plot_grid.y + grid_height

        g_plot_grid = displayio.Group(max_size=3)
        g_plot_grid.append(tg_plot_grid)
        g_plot_grid.append(tg_right_line)
        g_plot_grid.append(tg_bottom_line)

        return g_plot_grid

    def _make_empty_graph(self, tg_and_plot=None):
        font_w, font_h = self._font.get_bounding_box()

        self._displayio_title = Label(self._font,
                                      text=self._title,
                                      max_glyphs=self._max_title_len,
                                      scale=2,
                                      line_spacing=1,
                                      color=self._y_lab_color)
        self._displayio_title.x = self._screen_width - self._plot_width
        self._displayio_title.y = font_h // 2

        self._displayio_y_axis_lab = Label(self._font,
                                           text=self._y_axis_lab,
                                           max_glyphs=self._y_lab_width,
                                           line_spacing=1,
                                           color=self._y_lab_color)
        self._displayio_y_axis_lab.x = 0  # 0 works here because text is ""
        self._displayio_y_axis_lab.y = font_h // 2

        plot_y_labels = []
        # y increases top to bottom of screen
        for y_div in range(self._y_divs + 1):
            plot_y_labels.append(Label(self._font,
                                       text=" " * self._y_lab_width,
                                       max_glyphs=self._y_lab_width,
                                       line_spacing=1,
                                       color=self._y_lab_color))
            plot_y_labels[-1].x = (self._screen_width - self._plot_width
                                   - self._y_lab_width * font_w - 5)
            plot_y_labels[-1].y = (round(y_div * self._plot_height / self._y_divs)
                                   + self._GRAPH_TOP - 1)
        self._displayio_y_labs = plot_y_labels

        # Three items (grid, axis label, title) plus the y tick labels
        g_background = displayio.Group(max_size=3+len(plot_y_labels))
        g_background.append(self._make_tg_grid())
        for label in self._displayio_y_labs:
            g_background.append(label)
        g_background.append(self._displayio_y_axis_lab)
        g_background.append(self._displayio_title)

        if tg_and_plot is not None:
            (tg_plot, plot) = tg_and_plot
        else:
            (tg_plot, plot) = self._make_empty_tg_plot_bitmap()

        self._displayio_plot = plot

        # Create the main Group for display with one spare slot for
        # popup informational text
        main_group = displayio.Group(max_size=3)
        main_group.append(g_background)
        main_group.append(tg_plot)
        self._displayio_info = None

        return main_group

    def set_y_axis_tick_labels(self, y_min, y_max):
        px_per_div = (y_max - y_min) / self._y_divs
        for idx, tick_label in enumerate(self._displayio_y_labs):
            value = y_max - idx * px_per_div
            text_value = format_width(self._y_lab_width, value)
            tick_label.text = text_value[:self._y_lab_width]

    def display_on(self, tg_and_plot=None):
        if self._displayio_graph is None:
            self._displayio_graph = self._make_empty_graph(tg_and_plot=tg_and_plot)

        self._output.show(self._displayio_graph)

    def display_off(self):
        pass

    def _draw_vline(self, x1, y1, y2, colidx):
        """Draw a clipped vertical line at x1 from pixel one along from y1 to y2.
           """
        if y2 == y1:
            if 0 <= y2 <= self._plot_height_m1:
                self._displayio_plot[x1, y2] = colidx
            return

        # For y2 above y1, on screen this translates to being below
        step = 1 if y2 > y1 else -1

        for line_y_pos in range(max(0, min(y1 + step, self._plot_height_m1)),
                                max(0, min(y2, self._plot_height_m1)) + step,
                                step):
            self._displayio_plot[x1, line_y_pos] = colidx

    # def _clear_plot_bitmap(self):  ### woz here

    def _redraw_all_col_idx(self, col_idx_list):
        x_cols = min(self._data_values, self._plot_width)
        wrapMode = self._mode == "wrap"
        if wrapMode:
            x_data_idx = (self._data_idx - self._x_pos) % self._data_size
        else:
            x_data_idx = (self._data_idx - x_cols) % self._data_size

        for ch_idx in range(self._channels):
            col_idx = col_idx_list[ch_idx]
            data_idx = x_data_idx
            for x_pos in range(x_cols):
                # "jump" the gap in the circular buffer for wrap mode
                if wrapMode and x_pos == self._x_pos:
                    data_idx = (data_idx + self._data_size - self._plot_width) % self._data_size
                    # ideally this should inhibit lines between wrapped data

                y_pos = self._data_y_pos[ch_idx][data_idx]
                if self._style == "lines" and x_pos != 0:
                    # Python supports negative array index
                    prev_y_pos = self._data_y_pos[ch_idx][data_idx - 1]
                    self._draw_vline(x_pos, prev_y_pos, y_pos, col_idx)
                else:
                    if 0 <= y_pos <= self._plot_height_m1:
                        self._displayio_plot[x_pos, y_pos] = col_idx
                data_idx += 1
                if data_idx >= self._data_size:
                    data_idx = 0

    # This is almost always going to be quicker
    # than the slow _clear_plot_bitmap implemented on 5.0.0 displayio
    def _undraw_bitmap(self):
        if not self._plot_dirty:
            return

        self._redraw_all_col_idx([self.TRANSPARENT_IDX] * self._channels)
        self._plot_dirty = False


    def _redraw_all(self):
        self._redraw_all_col_idx(self._channel_colidx)
        self._plot_dirty = True


    def _undraw_column(self, x_pos, data_idx):
        """Undraw a single column at x_pos based on data from data_idx."""
        colidx = self.TRANSPARENT_IDX
        for ch_idx in range(self._channels):
            y_pos = self._data_y_pos[ch_idx][data_idx]
            if self._style == "lines" and x_pos != 0:
                # Python supports negative array index
                prev_y_pos = self._data_y_pos[ch_idx][data_idx - 1]
                self._draw_vline(x_pos, prev_y_pos, y_pos, colidx)
            else:
                if 0 <= y_pos <= self._plot_height_m1:
                    self._displayio_plot[x_pos, y_pos] = colidx

    # very similar code to _undraw_bitmap although that is now
    # more sophisticated as it supports wrap mode
    def _redraw_for_scroll(self, x1, x2, x1_data_idx):
        """Redraw data from x1 to x2 inclusive for scroll mode only."""
        for ch_idx in range(self._channels):
            colidx = self._channel_colidx[ch_idx]
            data_idx = x1_data_idx
            for x_pos in range(x1, x2 + 1):
                y_pos = self._data_y_pos[ch_idx][data_idx]
                if self._style == "lines" and x_pos != 0:
                    # Python supports negative array index
                    prev_y_pos = self._data_y_pos[ch_idx][data_idx - 1]
                    self._draw_vline(x_pos, prev_y_pos, y_pos, colidx)
                else:
                    if 0 <= y_pos <= self._plot_height_m1:
                        self._displayio_plot[x_pos, y_pos] = colidx
                data_idx += 1
                if data_idx >= self._data_size:
                    data_idx = 0

        self._plot_dirty = True

    def _update_stats(self, values):
        """Update the statistics for minimum and maximum."""
        for idx, value in enumerate(values):
            # Occasionally check if we need to add a new bucket to stats
            if idx == 0 and self._values & 0xf == 0:
                now_ns = time.monotonic_ns()
                if  now_ns - self._data_start_ns[-1] > 1e9:
                    self._data_start_ns.append(now_ns)
                    self._data_mins.append(value)
                    self._data_maxs.append(value)
                    # Remove the first elements if too long
                    if len(self._data_start_ns) > self._data_stats_maxlen:
                        self._data_start_ns.pop(0)
                        self._data_mins.pop(0)
                        self._data_maxs.pop(0)
                    continue

            if value < self._data_mins[-1]:
                self._data_mins[-1] = value
            if value > self._data_maxs[-1]:
                self._data_maxs[-1] = value

    def _data_store(self, values):
        """Store the data values in the circular buffer."""
        for ch_idx, value in enumerate(values):
            self._data_value[ch_idx][self._data_idx] = value

        # Increment the data index for circular buffer
        self._data_idx += 1
        if self._data_idx >= self._data_size:
            self._data_idx = 0

    def _data_draw(self, values, x_pos, data_idx):
        offscale = False

        for ch_idx, value in enumerate(values):
            # Last two parameters appear "swapped" - this deals with the
            # displayio screen y coordinate increasing downwards
            y_pos = round(mapf(value,
                               self._plot_min, self._plot_max,
                               self._plot_height_m1, 0))

            if y_pos < 0 or y_pos >= self._plot_height:
                offscale = True

            self._data_y_pos[ch_idx][data_idx] = y_pos

            if self._style == "lines" and self._x_pos != 0:
                # Python supports negative array index
                prev_y_pos = self._data_y_pos[ch_idx][data_idx - 1]
                self._draw_vline(x_pos, prev_y_pos, y_pos,
                                 self._channel_colidx[ch_idx])
                self._plot_dirty = True  # bit wrong if whole line is off screen
            else:
                if not offscale:
                    self._displayio_plot[x_pos, y_pos] = self._channel_colidx[ch_idx]
                    self._plot_dirty = True

    def _check_zoom_in(self):
        """Check if recent data warrants zooming in on y axis scale based on checking
           minimum and maximum times which are recorded in approximate 1 second buckets.
           Returns two element tuple with (min, max) or empty tuple for no zoom required.
           Caution is required with min == max."""
        start_idx = len(self._data_start_ns) - self.ZOOM_IN_TIME
        if start_idx < 0:
            return ()

        now_ns = time.monotonic_ns()
        if now_ns < self._plot_lastzoom_ns + self.ZOOM_IN_CHECK_TIME_NS:
            return ()

        recent_min = min(self._data_mins[start_idx:])
        recent_max = max(self._data_maxs[start_idx:])
        recent_range = recent_max - recent_min
        headroom = recent_range * self.ZOOM_HEADROOM

        # No zoom if the range of data is near the plot range
        if (self._plot_min > recent_min - headroom
                and self._plot_max < recent_max + headroom):
            return ()

        new_plot_min = max(recent_min - headroom, self._abs_min)
        new_plot_max = min(recent_max + headroom, self._abs_max)
        return (new_plot_min, new_plot_max)

    def _auto_plot_range(self, redraw_plot=True):
        """Check if we need to zoom out or in based on checking historical
           data values unless y_range_lock has been set.
           """
        if self._plot_range_lock:
            return False
        zoom_in = False
        zoom_out = False

        # Calcuate some new min/max values based on recentish data
        # and add some headroom
        y_min = min(self._data_mins)
        y_max = max(self._data_maxs)
        y_range = y_max - y_min
        headroom = y_range * self.ZOOM_HEADROOM
        new_plot_min = max(y_min - headroom, self._abs_min)
        new_plot_max = min(y_max + headroom, self._abs_max)

        # set new range if the data does not fit on the screen
        # this will also redo y tick labels if necessary
        if (new_plot_min < self._plot_min or new_plot_max > self._plot_max):
            if self._debug >= 2:
                print("Zoom out")
            self._change_y_range(new_plot_min, new_plot_max,
                                 redraw_plot=redraw_plot)
            zoom_out = True

        else:  # otherwise check if zoom in is warranted
            rescale_zoom_range = self._check_zoom_in()
            if rescale_zoom_range:
                if self._debug >= 2:
                    print("Zoom in")
                self._change_y_range(rescale_zoom_range[0], rescale_zoom_range[1],
                                     redraw_plot=redraw_plot)
                zoom_in = True

        if zoom_in or zoom_out:
            self._plot_lastzoom_ns = time.monotonic_ns()
            return True
        return False

    def data_add(self, values):
        # pylint: disable=too-many-branches
        changed = False
        data_idx = self._data_idx
        x_pos = self._x_pos

        self._update_stats(values)

        if self._mode == "wrap":
            if self._x_pos == 0 or self._scale_mode == "pixel":
                changed = self._auto_plot_range(redraw_plot=False)

            # Undraw any previous data at current x position
            if (not changed and self._data_values >= self._plot_width
                    and self._values >= self._plot_width):
                self._undraw_column(self._x_pos, data_idx - self._plot_width)

        elif self._mode == "scroll":
            if x_pos >= self._plot_width:  # Fallen off x axis range?
                changed = self._auto_plot_range(redraw_plot=False)
                if not changed:
                    self._undraw_bitmap()  # Need to cls for the scroll

                sc_data_idx = ((data_idx + self._scroll_px - self._plot_width)
                               % self._data_size)
                self._data_values -= self._scroll_px
                self._redraw_for_scroll(0,
                                        self._plot_width - 1 - self._scroll_px,
                                        sc_data_idx)
                x_pos = self._plot_width - self._scroll_px

            elif self._scale_mode == "pixel":
                changed = self._auto_plot_range(redraw_plot=True)

        # Draw the new data
        self._data_draw(values, x_pos, data_idx)

        # Store the new values in circular buffer
        self._data_store(values)

        # increment x position dealing with wrap/scroll
        new_x_pos = x_pos + 1
        if new_x_pos >= self._plot_width:
            # fallen off edge so wrap or leave position
            # on last column for scroll
            if self._mode == "wrap":
                self._x_pos = 0
            else:
                self._x_pos = new_x_pos  # this is off screen
        else:
            self._x_pos = new_x_pos

        if self._data_values < self._data_size:
            self._data_values += 1

        self._values += 1

        if self._mu_output:
            print(values)

        # scrolling mode has automatic refresh in background turned off
        if self._mode == "scroll":
            self._display_refresh()

    def _change_y_range(self, new_plot_min, new_plot_max, redraw_plot=True):
        y_min = new_plot_min
        y_max = new_plot_max
        if self._debug >= 2:
            print("Change Y range", new_plot_min, new_plot_max, redraw_plot)

        # if values reduce range below the minimum then widen the range
        # but keep it within the absolute min/max values
        if self._plot_min_range is not None:
            range_extend = self._plot_min_range - (y_max - y_min)
            if range_extend > 0:
                y_max += range_extend / 2
                y_min -= range_extend / 2
                if y_min < self._abs_min:
                    y_min = self._abs_min
                    y_max = y_min + self._plot_min_range
                elif y_max > self._abs_max:
                    y_max = self._abs_max
                    y_min = y_max - self._plot_min_range

        self._plot_min = y_min
        self._plot_max = y_max
        self.set_y_axis_tick_labels(self._plot_min, self._plot_max)

        if self._values:
            self._undraw_bitmap()
            self._recalc_y_pos()  ## calculates new y positions
            if redraw_plot:
                self._redraw_all()

    @property
    def title(self):
        return self._title

    @title.setter
    def title(self, value):
        self._title = value[:self._max_title_len]  # does not show truncation
        self._displayio_title.text = self._title

    @property
    def info(self):
        if self._displayio_info is None:
            return None
        return self._displayio_info.text

    @info.setter
    def info(self, value):
        """Place some text on the screen.
           Multiple lines are supported with newline character.
           Font will be 3x standard terminalio font or 2x if that does not fit."""
        if self._displayio_info is not None:
            self._displayio_graph.pop()

        if value is not None and value != "":
            font_scale = 3
            line_spacing = 1.25

            font_w, font_h = self._font.get_bounding_box()
            text_lines = value.split("\n")
            max_word_chars = max([len(word) for word in text_lines])
            # If too large reduce the scale
            if (max_word_chars * font_scale * font_w > self._screen_width
                    or len(text_lines) * font_scale * font_h * line_spacing > self._screen_height):
                font_scale -= 1

            self._displayio_info = Label(self._font, text=value,
                                         line_spacing=line_spacing,
                                         scale=font_scale,
                                         background_color=self.INFO_FG_COLOR,
                                         color=self.INFO_BG_COLOR)
            # centre the (left justified) text
            self._displayio_info.x = (self._screen_width
                                      - font_scale * font_w * max_word_chars) // 2
            self._displayio_info.y = self._screen_height // 2
            self._displayio_graph.append(self._displayio_info)

        else:
            self._displayio_info = None

        if self._mode == "scroll":
            self._display_refresh()

    @property
    def channels(self):
        return self._channels

    @channels.setter
    def channels(self, value):
        if value > self._max_channels:
            raise ValueError("Exceeds max_channels")
        self._channels = value

    @property
    def y_range(self):
        return (self._plot_min, self._plot_max)

    @y_range.setter
    def y_range(self, minmax):
        if minmax[0] != self._plot_min or minmax[1] != self._plot_max:
            self._change_y_range(minmax[0], minmax[1], redraw_plot=True)

    @property
    def y_full_range(self):
        return (self._plot_min, self._plot_max)

    @y_full_range.setter
    def y_full_range(self, minmax):
        self._abs_min = minmax[0]
        self._abs_max = minmax[1]

    @property
    def y_min_range(self):
        return self._plot_min_range

    @y_min_range.setter
    def y_min_range(self, value):
        self._plot_min_range = value

    @property
    def y_axis_lab(self):
        return self._y_axis_lab

    @y_axis_lab.setter
    def y_axis_lab(self, text):
        self._y_axis_lab = text[:self._y_lab_width]
        font_w, _ = self._font.get_bounding_box()
        x_pos = (40 - font_w * len(self._y_axis_lab)) // 2
        # max() used to prevent negative (off-screen) values
        self._displayio_y_axis_lab.x = max(0, x_pos)
        self._displayio_y_axis_lab.text = self._y_axis_lab

    @property
    def channel_colidx(self):
        return self._channel_colidx

    @channel_colidx.setter
    def channel_colidx(self, value):
        # tuple() ensures object has a local / read-only copy of data
        self._channel_colidx = tuple(value)

    @property
    def mu_output(self):
        return self._mu_output

    @mu_output.setter
    def mu_output(self, value):
        self._mu_output = value

    @property
    def y_range_lock(self):
        return self._plot_range_lock

    @y_range_lock.setter
    def y_range_lock(self, value):
        self._plot_range_lock = value

Code Discussion

The Design section covers a lot of aspects of the program. A few interesting parts of the implementation are discussed here.

IlluminatedColorPlotSource class

This has the two required methods, the constructor and data(). It also implements two optional methods:

  • start() to set the gain and duration parameters on the colour sensor and turn on the white LEDs.

  • stop() to turn off the white LEDs.

Download: file

Copy Code
class IlluminatedColorPlotSource(PlotSource):
    def __init__(self, my_clue, mode="Clear"):
        self._clue = my_clue
        col_fl_lc = mode[0].lower()
        if col_fl_lc == "r":
            plot_colour = self.RGB_COLORS[0]
        elif col_fl_lc == "g":
            plot_colour = self.RGB_COLORS[1]
        elif col_fl_lc == "b":
            plot_colour = self.RGB_COLORS[2]
        elif col_fl_lc == "c":
            plot_colour = self.DEFAULT_COLORS[0]
        else:
            raise ValueError("Colour must be Red, Green, Blue or Clear")

        self._channel = col_fl_lc
        super().__init__(1, "Illum. color: " + self._channel.upper(),
                         abs_min=0, abs_max=8000,
                         initial_min=0, initial_max=2000,
                         colors=(plot_colour,),
                         rate=50)

    def data(self):
        (r, g, b, c) = self._clue.color
        if self._channel == "r":
            return r
        elif self._channel == "g":
            return g
        elif self._channel == "b":
            return b
        elif self._channel == "c":
            return c
        else:
            return None  # This should never happen

    def start(self):
        # Set APDS9960 to sample every (256 - 249 ) * 2.78 = 19.46ms
        # pylint: disable=protected-access
        self._clue._sensor.integration_time = 249  # 19.46ms, ~ 50Hz
        self._clue._sensor.color_gain = 0x03  # 64x (library default is 4x)

        self._clue.white_leds = True

    def stop(self):
        self._clue.white_leds = False

The constructor configures the object to select the appropriate value from the colour sensor. It is intended to accept Red, Green, Blue or Clear but will accept red and rouge as it is only checking the lowercase first character. This could be viewed as an inappropriate application of the robustness principle.

The full range of the sensor data is hard-coded in the constructor as 0 and 8000. This is based on observations of the data reaching 7169, 8000 gives nicer values on the y axis tick labels. It's better to retrieve this value programmatically, if it's available, and verify that value against the manufacturer's data sheet.

The clue object does not have a property, public method or public variable to access the sensor to set integration_time and color_again. The single underscore prefix on the _sensor instance variable indicates that it is intended only for the class itself to access but Python does not enforce this. This allows static code analyzers like pylint to detect misuse. In this case, the minor misuse is acknowledged with a pylint disable pragma which inhibits the warning. For critical applications this would be inappropriate as it is breaking the object's encapsulation and makes the application vulnerable in possibly disastrous ways to future changes in the class.

Units and Interfaces

The setting of integration_time in ColorPlotSource and IlluminatedColorPlotSource uses an obscure, manufacturer-specific formula for the actual time not described in the underlying library documentation. This is confusing for a programmer who has previously used the Arduino library which uses milliseconds as units. Changing the CircuitPython library integration_time would require a coordinated and synchronised change with every application which uses the library. This is generally impractical.

The gyro value retrieved in GyroPlotSource is documented as being measured in degrees per second and tests confirm this. The design guide for CircuitPython's libraries lists gyro with a type of (float, float, float) and units of "x, y, z radians per second". This presents the same problem as the previous case as a change will have impact to many existing users.

These two examples highlight the importance of thoughtful design and review of interfaces.

Setting Properties and Pass by ...

Python has a feature called properties which is often used in classes to create things which appear to be instance variables but actually execute code when they are read (get) or assigned to (set). The classic example below features a pair of getter and setter methods with decorators.

Download: file

Copy Code
@property
    def channel_colidx(self):
        return self._channel_colidx

    @channel_colidx.setter
    def channel_colidx(self, value):
        # tuple() ensures object has a local / read-only copy of data
        self._channel_colidx = tuple(value)

The comment is already explaining a subtlety here of using the passed value. The value is intended to be a sequence. If a list is passed the caller part of the program can modify the list stored in the class as it is passed by reference. For comparison, if the value had been an int this would not be possible as it is passed by value. This is shown on REPL below with a similar example.

Download: file

Copy Code
>>> class class_storing_sequence():
...     def __init__(self, a_sequence):
...         self._a_sequence = a_sequence
...         self._a_sequence_copy = tuple(a_sequence)
...
>>> words = ["pass", "by"]
>>> obj = class_storing_sequence(words)
>>> words.extend(["object", "reference"])

>>> obj._a_sequence
['pass', 'by', 'object', 'reference']
>>> obj._a_sequence_copy
('pass', 'by')

An even more confusing permutation would be another part of the program retrieving the channel_colidx list and intentionally or unintentionally modifying it. This could cause tricky-to-find bugs. The cautious use of tuple() in channel_colidx(self, value) creates an independent copy of the sequence. The use of tuple() rather than list() is very intentional as this makes it read-only due to Python tuples being immutable.

The general issue is described and discussed in detail in Robert Heaton's blog post: Is Python pass-by-reference or pass-by-value?

Signal/Colour Generator

generator_16

A Feather M4 Express board was enlisted to aid the demonstration of the sensor plotter in the video on the previous page. It provided:

  • Alternating red, green blue light from the onboard NeoPixel for the CLUE's APDS-9960 colour sensor;

  • Two analogue signals from A0 and A1 which were connected to the #0 and #1 pads on the CLUE using some test hooks.

Its SAMD51 (M4) processor is useful here as it has 2 DACs.

The code running on the board was very short and simply typed in over the serial console on CircuitPython's REPL.

Download: file

Copy Code
import audioio, board, neopixel, time

dacpair = audioio.AudioOut(board.A0,
                           right_channel=board.A1)
filename = "adafruit-spinning-logo-plot-2chan.wav"
wav_file = open(filename, "rb")
samples = audioio.WaveFile(wav_file)
samples.sample_rate = 500
dacpair.play(samples, loop=True)
pixel = neopixel.NeoPixel(board.NEOPIXEL, 1)

# Loop forever showing r, g, b while the
# DACs continue to loop the samples from wav file
while True:
    pixel[0] = (255, 0, 0)  # red
    time.sleep(0.5)
    pixel[0] = (0, 255, 0)  # green
    time.sleep(0.5)
    pixel[0] = (0, 0, 255)  # blue
    time.sleep(0.5)

Wav files are typically used for audio, but they can be used for any signal. In this case the adafruit-spinning-logo-plot-2chan.wav has two signals following the top and bottom outline of the Adafruit logo, spinning 1/5th of a revolution in total across five frames.

Sensors

sensors_17

The sensor plotter shows some of the characteristics of the sensors. A few are highlighted here.

Temperature

The temperature on the CLUE board appears to over-read. This is likely to be from the electronics on the board heating the sensor. The graph below shows a value around 30.8C for a room at 23C.

temperature_18

The graph clearly shows the temperature readings are not constant and have a distinctive pattern not representative of (random) noise. This screenshot was taken with the program in scrolling mode where it scrolls in jumps of one division. That scroll takes a few hundred milliseconds. It's possible that when the sensor is not being read it cools down a tiny amount, but more research is required here.

Pressure

The pressure is surprisingly accurate in matching local meteorological observations (adjusted for height difference). This may vary per device. The relative pressure change for changes in altitude are capable of measuring changes of a few feet. There is some noise on the sensor visible in the video below. If the vertical movements are known to be slow then filtering could be used to improve the accuracy.

 

 

Humidity

Unlike a traditional wet-bulb thermometer the humidity sensor responds very rapidly to changes in humidity. It responds sub-second and can easily detect human breath nearby. In some circumstances this might be a disadvantage - careful sampling and filtering might be required to ensure a value is achieved that truly represents the local atmosphere.

Volume

The volume is calculated from samples taken from a microphone on the board. This means it will pick up physical shocks to the board like button presses. These spikes can cause the auto-ranging to expand too much.

Colour Sensitivity

The colour sensitivity is a bit surprising. The NeoPixel on a Feather M4 Express was used to test the red, green and blue plotting. The blue is clearly the highest of the three despite the green appearing to be the brightest to the human eye. Some ambient light was present but this plus the cross-sensitivity can be seen on the plot - these are not factors here.

color_19

The APDS-9960 datasheet has a graph showing the sensitivity of the different colour sensors but this seems to run counter to what is observed.

graph_20

Proximity

The proximity sensor is based on a simple value derived from measuring the infrared light reflected from the object illuminated by its 950nm IR LED. This will vary depending on the infrared reflectance of the object so cannot be considered to be an absolute measure of inverse distance. For example, a matte black, plastic USB connector only registers a maximum proximity of 40. The absolute maximum is 255.

Magnetometer

The magnetometer plots on the two CLUE boards used during development of the sensor plotter showed very different values. In the absence of any strong magnetic fields the sensor picks up the Earth's magnetic field, therefore the boards must be in the same position and orientation for a valid comparison. A pair of representative samples were:

  • CLUE 1: (-11.1371, -7.04472, 40.2952),

  • CLUE 2: (-46.5653, 20.8272, 21.2803).

Magnetometer sensors are well-known for their need to be calibrated. This non-trivial process is described in Adafruit SensorLab - Magnetometer Calibration.

A set of sample readings for two (uncalibrated) CLUE boards are shown below, comparing the values from the Earth's field and that from a small neodymium magnet placed 8cm away.

magnet_21

Testing

testing_22

The essence of the diagram is testing small parts of the code in isolation and gradually assembling them into increasingly larger components until the application runs in a environment representative of how it will be used for real for the integration tests.

Testing can also be segmented into:

  • Tests which check whether the application meets the requirements of the users and

  • Tests which look for defects.

The latter often use unusual, boundary, or erroneous inputs to check the behaviour is still acceptable.

Acceptance testing differs in that the participants are either the final users or a proxy for them. There may also be other groups of users like alpha and beta testers. Microsoft's Windows Insider program and "early access" in certain parts of the video games industry are variants on this.

TemperaturePlotSource class

The code below is the TemperaturePlotSource class. Objects are created in Python with the __init__(self) method. The current program only creates one object for Celsius and another for Fahrenheit leaving the conversion to Kelvin unused. The code looks reasonable at a quick glance.

Download: file

Copy Code
class TemperaturePlotSource(PlotSource):
    def _convert(self, value):
        return value * self._scale + self._offset

    def __init__(self, my_clue, mode="Celsius"):
        self._clue = my_clue
        range_min = 0.8
        if mode[0].lower() == "f":
            mode_name = "Fahrenheit"
            self._scale = 1.8
            self._offset = 32.0
            range_min = 1.6
        elif mode[0].lower == "k":
            mode_name = "Kelvin"
            self._scale = 1.0
            self._offset = -273.15
        else:
            mode_name = "Celsius"
            self._scale = 1.0
            self._offset = 0.0
        super().__init__(1, "Temperature",
                         units=mode_name[0],
                         abs_min=self._convert(-40),
                         abs_max=self._convert(85),
                         initial_min=self._convert(10),
                         initial_max=self._convert(40),
                         range_min=range_min,
                         rate=24)

    def data(self):
        return self._convert(self._clue.temperature)

Code Review

In this case, the code below is simple enough to mentally check the output from _convert() and data(). A close inspection reveals a difference in the way lower is being used. A code review is one way to discover bugs where another person checks the code. This is a very effective technique if the reviewer has sufficient review time, authority to reject the code and joint liability for the code.

The current program only creates one object for Celsius and another for Fahrenheit leaving the conversion to Kelvin unused. The CGP GCSE OCR Computer Science Revision Guide Book covers test plans and states:

A test plan will outline exactly what you're going to test and how you're going to test it. It should cover all the possible paths through a program.

A human tester cannot test the Kelvin code with the program as it stands. A programmatic approach to this is to write some code which tests this small piece of code in isolation. This is referred to as unit testing. The percentage of paths tested is known as code coverage and can be reported by software tools.

picture_23

Unit Testing

The unit test framework is not supported by CircuitPython, but the code has excellent compatibility with Python allowing the tests to be executed on another computer and making that testing highly equivalent.

The same physical temperature sensor is unlikely to be present on another computer, but this is not really a disadvantage as the real sensor gives an unpredictable temperature and one that probably lies in a very limited range most of the time.

Mocking

The sensor can be emulated in code for testing - this technique is referred to as mocking. Python has a mock object library which helps to do this.

The following pages explore using these techniques to find bugs in the code above.

Bug 1

bug_24

Tests using the unittest.mock framework have a lot of test_ prefixes: methods are prefixed with test_, classes are prefixed with Test_ and they are stored in files with filenames prefixed with test_.

Finding the Bug

The unit test below shows a simple test of a TemperaturePlotSource object created in Kelvin mode and tested with values starting at 20 degrees Celsius which would equate to 293.15K.

Download: file

Copy Code
# an excerpt from Test_TemperaturePlotSource class
    SENSOR_DATA = (20, 21.3, 22.0, 0.0, -40, 85)

    def test_kelvin(self):
        """Create the source in Kelvin mode and test with some values."""
        # Emulate the clue's temperature sensor by
        # returning a temperature from a small tuple
        # of test data
        mocked_clue = Mock()
        expected_data = (293.15, 294.45, 295.15,
                         273.15, 233.15, 358.15)
        type(mocked_clue).temperature = PropertyMock(side_effect=self.SENSOR_DATA)

        source = TemperaturePlotSource(mocked_clue,
                                       mode="Kelvin")

        for expected_value in expected_data:
            data = source.data()
            # self.assertEqual(data,
            #                 expected_value,
            #                 msg="An inappropriate check for floating-point")
            self.assertAlmostEqual(data,
                                   expected_value,
                                   msg="Checking converted temperature is correct")

 

There are three tests in a Test_TemperaturePlotSource class. Python on a desktop computer (or Raspberry Pi) can execute these. One run is shown below.

Download: file

Copy Code
$ python tests/test_PlotSource.py
test_celsius (__main__.Test_TemperaturePlotSource)
Create the source in Celsius mode and test with some values. ... ok
test_fahrenheit (__main__.Test_TemperaturePlotSource)
Create the source in Fahrenheit mode and test with some values. ... ok
test_kelvin (__main__.Test_TemperaturePlotSource)
Create the source in Kelvin mode and test with some values. ... FAIL

======================================================================
FAIL: test_kelvin (__main__.Test_TemperaturePlotSource)
Create the source in Kelvin mode and test with some values.
----------------------------------------------------------------------
Traceback (most recent call last):
  File "tests/test_PlotSource.py", line 101, in test_kelvin
    msg="Checking converted temperature is correct")
AssertionError: 20.0 != 293.15 within 7 places : Checking converted temperature is correct

----------------------------------------------------------------------
Ran 3 tests in 0.002s

FAILED (failures=1)

The Celsius and Fahrenheit tests are fine (ok output) but the Kelvin one is failing. The failure is reported with the value from the first comparison. For some reason, the value 20.0 is being returned when we expect 293.15, no conversion is taking place and the value has been left in Celsius for some reason.

thermometer_25

A previous code inspection showed an anomaly with the use of lower() vs lower. CircuitPython's REPL allows us to explore this interactively on the command line, using the CLUE board.

The absence of the round brackets on the end of the lower method call introduces a critical flaw into the code. CircuitPython is somehow comparing a method call with a string. This "chalk and cheese" comparison is very unfortunate here!

Download: file

Copy Code
Adafruit CircuitPython 5.0.0 on 2020-03-02; Adafruit CLUE nRF52840 Express with nRF52840
>>> mode="Kelvin"
>>> mode[0].lower == "k"
False
>>> mode[0].lower == "K"
False
>>> mode[0]
'K'
>>> mode[0].lower
<bound_method>
>>> mode[0].lower() == "k"
True

Python is often referred to as strongly and dynamically-typed but an equality test using == will compare anything against anything - if they are not equivalent in some way then it will evaluate as False.

For comparison, this is the approximate equivalent in C++ using a different member function (C++ terminology for a method) called front.

Download: file

Copy Code
std::string Family("Coronaviridae");

if (Family.front() == 'N') {
  std::cout << "Starts with N" << std::endl;
} else if (Family.front == 'C') {
  std::cout << "Starts with C" << std::endl;
}

The compilation aborts with an error because the types cannot be legitimately compared using the C++ type system. The relative strength of type systems is a subjective topic and can vary in practical terms based on how a language is used.

Download: file

Copy Code
$ g++ -std=c++11 -o type-demonstration type-demonstration.cpp     type-demonstration.cpp: In function ‘int main(int, char**)’:
type-demonstration.cpp:15:30: error: invalid operands of types ‘<unresolved overloaded function type>’ and ‘char’ to binary ‘operator==’
   } else if (Family.front == 'C') {
                              ^

A language which checks types at compile-time is referred to as statically-typed.

Sometimes other software tools can help find likely bugs. In this case pylint has some ability to find dubious comparisons but it needs to be able to determine the type accurately and this prevents it from finding this particular bug. The simpler case is shown below where pylint presents a warning (W in W0143) about a possible mistake by the programmer.

Download: file

Copy Code
STRING = "HELLO"
if STRING[0].lower == "h":  # not what programmer intended!
    print("Found an h or an H")  # won't even be executed

Download: file

Copy Code
$ pylint check_pylint_comparison_with_callable.py
************* Module check_pylint_comparison_with_callable
check_pylint_comparison_with_callable.py:4:3: W0143: Comparing against a callable, did you omit the parenthesis? (comparison-with-callable)

Fixing the Bug

Adding the missing () is all that's required but the test still fails. The error message has changed.

Download: file

Copy Code
AssertionError: -253.14999999999998 != 293.15 within 7 places : Checking converted temperature is correct

Bug 2

bug2_26

More Than One Bug

The second bug is easier to find and understand. The error message shows the number is being converted but is wildly wrong. The Kelvin scale starts at absolute zero so cannot be negative!

Download: file

Copy Code
$ python tests/test_PlotSource.py Test_TemperaturePlotSource.test_kelvin
test_kelvin (__main__.Test_TemperaturePlotSource)
Create the source in Kelvin mode and test with some values. ... FAIL

======================================================================
FAIL: test_kelvin (__main__.Test_TemperaturePlotSource)
Create the source in Kelvin mode and test with some values.
----------------------------------------------------------------------
Traceback (most recent call last):
  File "tests/test_PlotSource.py", line 101, in test_kelvin
    msg="Checking converted temperature is correct")
AssertionError: -253.14999999999998 != 293.15 within 7 places : Checking converted temperature is correct

----------------------------------------------------------------------
Ran 1 test in 0.001s

FAILED (failures=1)

In this case the programmer's mistake can be seen by looking at the:

  • Calculation (value * self._scale + self._offset) and

  • The values used in it (self._scale = 1.0 and self._offset = -273.15).

The offset has the wrong sign, it should be a positive value. Once fixed, the tests can all be re-executed to check this fix.

Download: file

Copy Code
$ python tests/test_PlotSource.py
test_celsius (__main__.Test_TemperaturePlotSource)
Create the source in Celsius mode and test with some values. ... ok
test_fahrenheit (__main__.Test_TemperaturePlotSource)
Create the source in Fahrenheit mode and test with some values. ... ok
test_kelvin (__main__.Test_TemperaturePlotSource)
Create the source in Kelvin mode and test with some values. ... ok

----------------------------------------------------------------------
Ran 3 tests in 0.002s

OK

These tests were written after the code was created to test some code which had not been exercised by the sensor plotter program. Some other more complex tests were also written to help understand some bugs in the more complex Plotter class and prevent regressions. A slightly different software engineering approach is to write the tests before the code - this is known as test-driven development (TDD).

Once tests have been created they can also be integrated into the development and deployment processes. Continuous integration is one way to execute them, often as a quality gate.

The full set of tests can be viewed on GitHub.

Number Representation

number_27

The previous pages feature two interesting examples of the care that's required with numbers in a computer language.

  1. The unit test uses the peculiar sounding assertAlmostEqual method.

  2. One of the interim test failures reported a number as -253.14999999999998 where the buggy code would be expected to produce -253.15.

It's very common for languages to use data types to represent numbers which have a fixed size. For an integer this limits the range of numbers. For a real number which are typically represented in floating-point form this limits the precision and range. The example below shows how 6.25 is represented exactly in floating-point - the relatively uncommon half precision (FP16) format is used for brevity.

format_28

Binary computers using the ubiquitous IEEE 754 standard cannot represent 253.15 exactly in the same way that 1/3 cannot be represented exactly as a decimal number. These miniscule errors are often compounded and enlarged by repeated or large calculations.

The assertAlmostEqual() method is specifically for floating-point comparisons where the equivalence test needs to take into account the precision limitations of floating-point arithmetic. The assertEqual() method could be used with the correct, exact number produced by the computer's arithmetic but this is too fragile as a change in

  • calculation order,

  • rounding mode or

  • intermediate precision

may alter the resulting number.

Python 3

Python hides the detail of the number representation from the programmer most of the time. The type() function will reveal whether a number is an int or a float:

Care is still needed with very large integers to avoid loss of precision from unintentional conversion to a float. It's common to accidentally use / for (floating-point) division when // (floor division) was intended - the latter retains the int type if both operands are int s.

CircuitPython

CircuitPython is a variant of MicroPython and both maintain Python's approach of largely hiding the number representation from the programmer.

Small Boards

This category, sometimes referred to as the "non-Express boards", comprises the Gemma M0, Trinket M0 and Feather M0 non-Express boards.

  • int - 31bit, -1073741824 to 1073741823. An OverflowError exception is raised beyond this range.

  • float - 30bit storage but calculations are performed with 32bit precision.

Large Boards

Everything not in the above small category which runs CircuitPython.

  • int - arbritrary precision integers.

  • float - 30bit storage but calculations are performed with 32bit precision.

C/Arduino

For comparison:

  • int 16bit on Arduino Uno (and other ATmega based boards) and 32bit on Arduino Due and SAMD based boards.

  • float - 32bit.

Zuse Z1

An older comparison:

  • float - 24bit storage but calculations are performed with 28bit equivalent precison.

block_29

Decimal Precision

The equivalent decimal precision in digits (significant figures) for a range of floating-point sizes is shown in the table below.

Table_30

The Schmidt JavaScript Visualisation of 32bit IEEE-754 floating-point is a useful online tool to understand floating-point. Stored values in CircuitPython will always have the lower two bits not set. The animated example below shows how the value 3.14 is represented and how it would be represented in CircuitPython with two fewer bits.

converter_31

The next page discusses the practical issues of representing time in CircuitPython due to the underlying number representation.

Time in CircuitPython

watch_32

The time on a computer passes in small steps. If these values are stored or processed using a fixed size representation, then care is needed to prevent issues. For example:

CircuitPython time functions

CircuitPython provides a subset of functions from the time library. The monotonic in their name refers to a guarantee that time will not go backwards. For comparison, gettimeofday on Linux does not provide this guarantee and naive use for timing durations can result in negative values!

time.monotonic()

Python and CircuitPython's time.monotonic() returns time in seconds as a float variable. This return value increases over time reducing the resolution available to represent the fractional part of the value. The effect is far more significant for the 30bit storage representation used by CircuitPython (based on single precision floating point) in combination with the epoch time of 0.0 at power-up. This lowers the precision and granularity of the millisecond portion as the program continues to run and can be very significant if the program runs for days or weeks.

time.monotonic_ns()

Python (3.5+) and CircuitPython's time.monotonic_ns() (available on all boards bar Gemma M0, Trinket M0 and Feather M0 non-Express) is the equivalent of time.monotonic() with an int return value in nanoseconds (one billionth of a second). This value is not subject to reduced precision over time as long as the value is not accidentally converted to a float. Examples of correct and incorrect usage are shown below.

Download: file

Copy Code
import time

# Good - int value preserved
start = time.monotonic_ns()
time.sleep(0.005)
ms_duration = (((time.monotonic_ns() - start) + 500000)
               // 1000000)
print(ms_duration)


# Good - int subtraction then the small value
# duration value is ok to convert to a float
start = time.monotonic_ns()
time.sleep(0.005)
ms_duration = round((time.monotonic_ns() - start) / 1e6, 1)
print(ms_duration)


# BAD - accidental/premature conversion to
# float reducing accuracy of calculation
start_ms = time.monotonic_ns() / 1e6  # BAD
time.sleep(0.005)
ms_duration = round(time.monotonic_ns() / 1e6  # BAD
                    - start_ms, 1)
print(ms_duration)

The first example will print 5. The second example prints values like 4.6 or 4.7. The third example will print 0.0 or infrequently 32.0 for a board that's been running for one day!

Care is needed when using the exponential notation like 1e6 for 1000000. In Python, 1e6 is always a float. The example below from REPL shows how unintended type promotion to float spoils the accuracy of the addition.

Download: file

Copy Code
>>> t1 = time.monotonic_ns()
>>> t1
167333909366000
>>> t1 + 1e9
1.67335e+14
>>> int(t1 + 1e9)
167334878642176

>>> t1 + 1000000000
167334909366000

Using the correct division operator for floor division (//) and ensuring it's used with int types is alsocritical to avoid trouble from float s.

Download: file

Copy Code
>>> smaller = 1034567890
>>> larger = smaller + 10

>>> if larger > smaller: print("all ok - integer calculation/comparison")
...
all ok - integer calculation/comparison
>>> if larger // 10 > smaller // 10: print("all ok - integer calculation/comparison")
...
all ok - integer calculation/comparison

>>> if larger / 10 > smaller // 10: print("not ok - float division")
...
>>> if larger // 1e1 > smaller // 10: print("not ok - integer division used with float")
...

Making Large Numbers Readable

The 1e9 representation is useful for one billion because the number 9 is easier to read and validate compared to visually counting the number of zeroes in 1000000000. The previous section mentions the type of 1e9 is a float.

The language Ada introduced a representation of numeric literals (numbers) with optional underscores to allow a number to visually broken up. From Honeywell Bull's successful "GREEN" proposal for Ada, "Rationale for the Design of the GREEN Programming Language (1979)":

The underscore is permitted within a number to break up long sequences of digits, a requirement that has long been recognized by printers.

Java introduced this with V7 in 2011, Python introduced this in 3.6 in 2016. CircuitPython implements this, an example on REPL can be seen below showing how large int values can be more clearly represented.

Download: file

Copy Code
Adafruit CircuitPython 5.0.0 on 2020-03-02; Adafruit CLUE nRF52840 Express with nRF52840
>>>
>>> an_int = 1_000_000_000
>>> print(an_int,
...       an_int // 1000_000, an_int // 1_00_00_00,
...       int("-1_234_567"))
1000000000 1000 1000 -1234567

Performance Variability

In general, interpreted languages tend to offer less predictable performance than compiled languages so there may be some variation in this timing. CircuitPython performance will be occasionally affected by:

  • garbage collection (a few ms),

  • various other background tasks like USB activity including CIRCUITPY file system operations,

  • automatic displayio screen refreshes (can be 100+ ms).

For benchmarking on boards with a screen, it is important to disable displayio automatic screen updates for serial console output.

Demonstration of time.monotonic() Granularity

This is a short program which demonstrates the degradation in sub-second time.monotonic() resolution. The output will differ on boards which have been powered up for a long time showing how time becomes more granular.

Download: file

Copy Code
import board, time

# Disable updates to LCD screen which 
# will occasionally introduce very large
# delays between statement execution
board.DISPLAY.auto_refresh = False


print(*[("{:" + str(hdr[0])
         + "s}").format(hdr[1])[:hdr[0]]
        for hdr in ((3, "num"),
                    (15, "monotonic_ns()"),
                    (12, "monotonic()"),
                    (8, "fraction"),
                    (9, "offset"))
       ],
       sep=" | ")

count = 1
previous = time.monotonic()

# Print the time when it changes according
# to time.monotonic() to inspect the
# sub-second precision
while True:
    now = time.monotonic()
    now_ns = time.monotonic_ns()
    if now != previous:
        now_ns_str = str(now_ns)
        now_frac = now - int(now)
        print("{:3d}".format(count),
              now_ns_str[:-9] + "." + now_ns_str[-9:],
              "{:.6f}".format(now),
              "{:.6f}".format(now_frac),
              "{:.6f}".format(int(now_ns_str[-9:-3])
                              / 1e6 - now_frac),
              sep=" | ")
        previous = now
        count = 1
    else:
        count += 1

 

Ten Minutes

A CLUE board which is approaching 10 minutes of uptime prints the time on every iteration of the loop and has sub-millisecond precision from time.monotonic().

Download: file

Copy Code
num | monotonic_ns()  | monotonic()  | fraction | offset
  1 | 563.305638000 | 563.304901 | 0.304932 | 0.000706
  1 | 563.310520000 | 563.309813 | 0.309814 | 0.000705
  1 | 563.315276000 | 563.314915 | 0.314941 | 0.000335
  1 | 563.319893000 | 563.318825 | 0.318848 | 0.001045
  1 | 563.324549000 | 563.323975 | 0.323975 | 0.000574
  1 | 563.329326000 | 563.328838 | 0.328857 | 0.000468
  1 | 563.333935000 | 563.332987 | 0.333008 | 0.000927
  1 | 563.338627000 | 563.337898 | 0.337891 | 0.000736
  1 | 563.343376000 | 563.343000 | 0.343018 | 0.000358
  1 | 563.348121000 | 563.347864 | 0.347900 | 0.000221

Two Days

After almost two days the sub-second precision has dramatically dropped - the granularity is now 1/16th of a second (62.5ms).

Download: file

Copy Code
num | monotonic_ns()  | monotonic()  | fraction | offset
  1 | 149621.908317000 | 149621.868134 | 0.875000 | 0.033317
179 | 149621.929066000 | 149621.939659 | 0.937500 | -0.008434

584 | 149621.993094000 | 149622.001648 | 0.000000 | 0.993094
663 | 149622.057075000 | 149622.058868 | 0.062500 | -0.005425
663 | 149622.121106000 | 149622.130394 | 0.125000 | -0.003894
662 | 149622.185034000 | 149622.192383 | 0.187500 | -0.002466
663 | 149622.249074000 | 149622.249603 | 0.250000 | -0.000926
663 | 149622.313108000 | 149622.306824 | 0.312500 | 0.000608
472 | 149622.360060000 | 149622.383118 | 0.375000 | -0.014940
581 | 149622.424027000 | 149622.430801 | 0.437500 | -0.013473
663 | 149622.488075000 | 149622.497559 | 0.500000 | -0.011925
663 | 149622.552114000 | 149622.559547 | 0.562500 | -0.010386
662 | 149622.616032000 | 149622.621536 | 0.625000 | -0.008968
663 | 149622.680073000 | 149622.688293 | 0.687500 | -0.007427
663 | 149622.744107000 | 149622.750282 | 0.750000 | -0.005893
660 | 149622.808095000 | 149622.812271 | 0.812500 | -0.004405
582 | 149622.872057000 | 149622.869492 | 0.875000 | -0.002943
663 | 149622.936033000 | 149622.941017 | 0.937500 | -0.001467

663 | 149623.000109000 | 149623.003006 | 0.000000 | 0.000109
495 | 149623.049088000 | 149623.060226 | 0.062500 | -0.013412

The loop is typically running over 600 times before time.monotonic() changes. This is because only 4 bits are left for the fractional component of the time.

Going Further

Ideas for Areas to Explore

  • Add a proper finger sensor for plotting pulses: Adafruit Forums: Get a CLUE about your Pulse :-)

  • Add more plotting modes:

    • min/avg/max per second/minute/hour would be useful for long-term monitoring.

    • show multiple plots on two y axis or two graphs, e.g. temperature and humidity.

  • Add some suppression/pause between button press and volume source to prevent the physical impact being plotted.

  • Add x axis tick labels with time values and investigate the feasibility of a true oscilloscope-style output with a timebase set by the user.

  • Make an altimeter and vertical speed indicator with a plot mode and an instantaneous large-font display.

  • Look at the new high performance ulab library for number crunching which could be used to post-process the sensor data.

  • Enhance the code to also work on the Circuit Playground Bluefruit with the Circuit Playground TFT Gizmo LCD screen.

  • Test the output to Mu particularly on the three channel plots and look at how to tailor the data sent to Mu.

Further Reading

Pulse Sensor Amped

Circuit Playground Bluefruit - Bluetooth Low Energy

Circuit Playground TFT Gizmo - Bolt-on Display + Audio Amplifier

Mfr Part # 4500
CLUE NRF52840 EXPRESS
Adafruit Industries LLC
38,82 €
View More Details
Mfr Part # 3857
FEATHER M4 EXPRESS ATSAMD51J19
Adafruit Industries LLC
19,82 €
View More Details
Mfr Part # 4322
MICRO PINCER SMD MULT COLOR
Adafruit Industries LLC
3,02 €
View More Details
Mfr Part # 1093
PULSE SENSOR AMPED
Adafruit Industries LLC
25,91 €
View More Details
Mfr Part # 4333
CIRCUIT PLAYGROUND BLUEFRUIT BLE
Adafruit Industries LLC
21,55 €
View More Details
Mfr Part # 4367
CIRCUIT PLAYGROUND TFT GIZMO
Adafruit Industries LLC
17,23 €
View More Details
Mfr Part # 4520
GRAPHIC DISPLAY TFT - 1.3"
Adafruit Industries LLC
10,80 €
View More Details
Add all DigiKey Parts to Cart
Have questions or comments? Continue the conversation on TechForum, DigiKey's online community and technical resource.